Load Change from Autodesk Docs

Load changes made to a Data Exchange on Autodesk Docs.

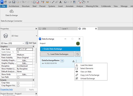
Load the latest changes when a data Exchange is update on Autodesk Docs. Refresh the Connector to view updated Data Exchanges and then load them into your model.
  1. Click the Refresh icon to check if new versions of Data Exchanges are available.
  2. Select the Data Exchange from the list, click the kebab and click Load the latest from the drop-down list.

  3. The latest Data Exchange is loaded and the version is incrementally updated.