На этом этапе мы скопируем исходный проекта три раза, чтобы создать исследование проекта, состоящего из четырех проектов. Затем мы свяжем каждый проект с проектом из САПР.
Щелкните правой кнопкой мыши на Проект 1.
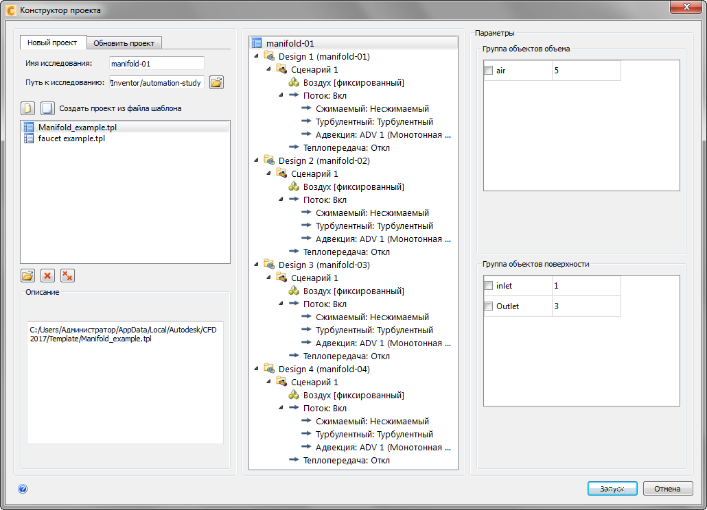
Щелкните Установить текущие настройки и убедитесь, что manifold-01 выбрана из списка.

Щелкните правой кнопкой мыши Проект 1 и выберите Копировать...
Введите Проект 2 в поле "Название проекта", а затем выберите трубопровод-02 для Настройка

Нажмите ОК.
Щелкните правой кнопкой мыши Проект 1 и выберите Копировать...
Введите Design 3 для названия проекта, а затем выберите manifold-03 для Конфигурации.
Нажмите ОК.
Щелкните правой кнопкой мыши Проект 1 и выберите Копировать...
Введите Design 4 для названия проекта, а затем выберите manifold-04 для конфигурации
Нажмите ОК.

Нажмите Запуск, чтобы создать исследование проекта в Autodesk® CFD.