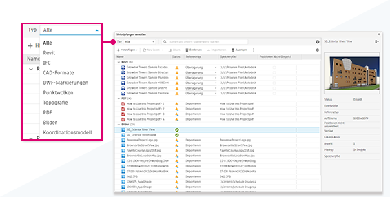
Das Dialogfeld Verknüpfungen verwalten wurde verbessert, um eine bessere Benutzererfahrung zu ermöglichen.

Oben wird eine Reihe von Bearbeitungswerkzeugen aufgelistet und dynamisch nach Typ und Status generiert.
Sie können die Sichtbarkeit der einzelnen Spalten in der Liste Spalten anzeigen über das Zahnradsymbol oben rechts in der Tabelle anpassen. Um auf die vollständige Adresse eines Links zuzugreifen, können Sie ihn jetzt in den QuickInfos anzeigen und direkt aus der Spalte Gespeicherter Pfad kopieren.
Weitere Informationen finden Sie unter Neues Dialogfeld Verknüpfungen verwalten.