Le moniteur de file d'attente vous aide à vous adapter aux besoins et aux priorités variables. les travaux peuvent être activés, désactivés, ré-ordonnés et supprimés, et les serveurs peuvent être désassignés pour libérer des ressources sur les postes de travail ou remis en ligne lorsqu'ils sont à nouveau disponibles.
Vous pouvez exécuter le moniteur de file d'attente à partir de n'importe quel ordinateur connecté au réseau de rendu. Une fois lancé, vous pouvez vous connecter à n'importe quel Gestionnaire réseau disponible. Vous pouvez lancer autant de moniteurs de file d'attente que vous le souhaitez, de n'importe où sur votre réseau, et vous connecter à la machine Gestionnaire. Tous les moniteurs de file d'attente, excepté le premier connecté au Gestionnaire, sont en mode "lecture seule". Si un moniteur de file d'attente est déjà connecté au Gestionnaire, les connexions suivantes vous indiquent que vous êtes en mode lecture seule et "Lecture seule" s'affiche dans la barre de titre. En mode lecture seule, vous pouvez voir l'activité de rendu réseau mais vous ne pouvez rien modifier dans la rien file d'attente à moins d'obtenir le contrôle de la file d'attente.
Pour voir tous les travaux actuellement dans la file d'attente, vous devez d'abord vous connecter au Gestionnaire qui communique avec tous les serveurs. Pour cela, vous pouvez soit vous connecter automatiquement au Gestionnaire en le recherchant avec un masque de sous-réseau, soit vous connecter à un Gestionnaire particulier en fournissant l'adresse IP ou le nom de la machine sur laquelle vous avez démarré le Gestionnaire.
Pour afficher tous les travaux actuels dans la file d'attente de rendu:
La boîte de dialogue Se connecter au gestionnaire s'affiche.
S'il s'agit de votre première connexion, ou que vous vous connectez à un autre gestionnaire et que vous utilisez la recherche automatique, cliquez simplement sur OK. Si vous n'utilisez pas la recherche automatique, vous devez spécifier le Gestionnaire auquel vous souhaitez vous connecter. Dans la zone de texte, saisissez le nom ou l'adresse IP d'un Gestionnaire réseau. Ce sont les mêmes informations que vous avez saisies dans la boîte de dialogue Propriétés générales du serveur.
Le moniteur de file d'attente se connecte au gestionnaire réseau et active ses différentes fenêtres d'affichage.
Pour suspendre une tâche:
Si vos besoins évoluent, vous pouvez désactiver temporairement une tâche active ou en attente dans la file d'attente de rendu ou inverser le processus et reprendre les travaux inactifs.
Lorsque vous suspendez une tâche, les serveurs affectés à le travail abandonnent le travail en cours de rendu ou finissent d'écrire l'image suivant où ils en sont dans le processus de rendu. Le travail en attente suivant devient actif et son rendu commence.
Si nécessaire, utilisez
(Actualiser) pour afficher le nouveau statut de la file d'attente.
Pour activer une tâche suspendue:
Le bouton Activer de la barre d'outils devient actif.
le travail devient soit Démarrée soit en attente dans la file d'attente (Actif) selon si une autre tâche est déjà en cours de rendu ou non.

L'interface utilisateur du moniteur de file d'attente comprend une barre de menus, une barre d'outils, un écran d'affichage du statut et quatre fenêtres: liste des travaux, informations sur les travaux, arborescence du serveur (ou liste hiérarchique) et liste des serveurs.
La barre de menus comprend les menus et fonctions suivants:
Utilisé pour contrôler les aspects du moniteur de file d'attente et du gestionnaire réseau.
Se connecte à un gestionnaire en utilisant la boîte de dialogue Se connecter au gestionnaire. Dans la boîte de dialogue, activez la fonction recherche automatique d'un gestionnaire en utilisant le masque de sous-réseau spécifié ou désactivez la recherche automatique pour rechercher un gestionnaire en utilisant le nom ou l'adresse IP d'un gestionnaire spécifique. Cliquez sur OK pour lancer la recherche ou sur Annuler pour quitter sans se connecter.
Si le gestionnaire est détecté, les serveurs et les travaux actuels s'affichent dans leur liste respective dans le moniteur de file d'attente. Si le gestionnaire n'est pas détecté, un message d'alerte s'affiche.
Se déconnecter du gestionnaire actuel. Disponible uniquement après une connexion réussie.
Lorsque ce bouton est activé, vous pouvez vous connecter automatiquement à un gestionnaire sans passer par la boîte de dialogue Se connecter au gestionnaire. Quel que soit le paramètre utilisé dans la boîte de dialogue Se connecter au gestionnaire, il sera utilisé.
Vous donne plus de contrôle sur la file d'attente de rendu. Disponible uniquement lorsque le moniteur de file d'attente est exécuté sur deux machines ou plus du réseau et que votre copie n'est pas la première qui a été activée.
Lorsque vous demandez le contrôle de la file d'attente, une boîte de dialogue apparaît sur la machine de contrôle informant cet utilisateur de votre demande. La boîte de dialogue décompte 10 secondes et, si aucune réponse n'est donnée dans ce délai, ou si quelqu'un clique sur le bouton OK, le contrôle est transféré au moniteur de file d'attente demandeur qui informe alors le demandeur du transfert. Si la demande est refusée, l'utilisateur demandeur en est informé.
Affiche une boîte de dialogue qui liste les serveurs de rendu du réseau et qui montre qui est le contrôleur (c'est-à-dire le moniteur de file d'attente actif) et le nom d'utilisateur. Utilisez ceci pour déterminer quel serveur contrôle actuellement la file d'attente.
Lorsque cette option est activée, le moniteur de file d'attente met automatiquement à jour les informations de la fenêtre toutes les 20 secondes ou à chaque modification des informations si elles évoluent moins fréquemment. lorsqu'elle est désactivée, vous devez cliquer sur le bouton Actualiser de la barre d'outils pour mettre à jour la fenêtre. Cette option est activée par défaut.
A moins que vous ne soyez la seule personne à gérer la file d'attente, nous vous recommandons d'activer l'option Actualiser automatiquement. Si elle est désactivée, vous risquez de louper la synchronisation avec le statut de la file d'attente. Par exemple, si une autre personne supprime une tâche et que vous décidez de modifier cette tâche, lorsque vous aurez terminé d'éditer cette tâche, le gestionnaire vous enverra un message d'erreur indiquant que le travail n'existe plus.
Sélectionner cette commande permet d'ouvrir laboîte de dialogue Rapport du module d'infos. A des fins de dépannage, cette commande vous permet de générer un fichier délimité qui affiche la version et l'emplacement des modules d'extension Backburner et de l'application Backburner elle-même pour chaque système de rendu réseau.
Ouvre une fenêtre affichant des informations sur la configuration actuelle de la machine exécutant le gestionnaire réseau, y compris des statistiques de tâches et de serveurs, la configuration du système du gestionnaire et les statistiques TCP/IP.
Pour quitter le programme moniteur de file d'attente.
Utilisé pour obtenir des informations sur les travaux de rendu. La plupart des fonctions du menu Travaux sont disponibles uniquement quand au moins un des travaux est mis en surbrillance dans la liste des travaux, et peut nécessiter qu'une seule tâche soit mise en surbrillance.
Ces commandes sont également disponibles en faisant un clic droit sur une tâche de la liste des travaux.
Ouvre la boîte de dialogue Paramètres des travaux avec des paramètres de fonctions liées aux tâches telles que l'intervalle image et la taille de sortie.
Ouvre la boîte de dialogue Modifier la priorité du travail qui vous permet de définir une nouvelle priorité ou de définir le travail comme étant prioritaire.
Si vous modifiez la priorité d'une tâche pour qu'une tâche différente passe au début de la liste, le gestionnaire de file d'attente suspend la tâche actuelle et commence à rendre la tâche dont la priorité vient d'être élevée.
Permet de réaliser une copie à l'identique du travail mis en surbrillance et de l'ajouter à la fin de la liste.
Ouvre la boîte de dialogue Dépendances de la tâche, que vous pouvez utiliser pour spécifier des tâches existantes qui doivent être terminées avant que la tâche courante ne puisse commencer.
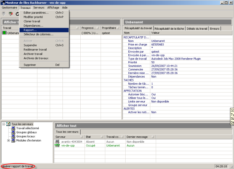
Ouvre la boîte de dialogue Rapport de tâche afin de générer des fichiers texte contenant les rapports des travaux.
Ouvre la boîte de dialogue Colonne de tâche, avec des colonnes supplémentaires que vous pouvez placer dans la ligne de titre de la liste des travaux. Lorsque vous déplacez une colonne sur la ligne de titre, des flèches apparaissent pour indiquer où doit être insérée la colonne.
Pour supprimer une colonne, faites un clic droit sur son titre puis sélectionnez Supprimer cette colonne. Vous ne pouvez pas supprimer la colonne Tâche ou Commande.
Relance un ou plusieurs travaux suspendus.
Suspend un ou plusieurs travaux actifs.
Démarre une tâche à partir de la première image définie dans Paramètres de tâche.
Archive une tâche stockée actuellement dans la file d'attente. Les travaux archivés sont supprimés de la file d'attente des travaux et stockés dans les Archives des travaux.
Permet d'accéder aux archives des travaux où sont stockés les travaux après avoir cliqué sur le bouton Archiver les travaux ou s'ils sont affectés automatiquement aux archives une fois terminés. En sélectionnant cette commande, vous ouvrez laboîte de dialogue Archive des travaux où vous pouvez choisir de supprimer, d'activer ou d'actualiser les travaux.
Supprime le ou les travaux mis en surbrillance de la file d'attente.
Utilisé pour contrôler et obtenir des informations sur les serveurs de tâches.
Ces commandes sont également disponibles en faisant un clic droit sur un serveur dans la liste des serveurs.
Affecte le ou les serveurs mis en surbrillance aux tâches sélectionnées.
Supprime le ou les travaux mis en surbrillance des serveurs sélectionnés.
Supprime le ou les serveurs mis en surbrillance du groupe mis en surbrillance dans l'arborescence.
Ouvre la boîte de dialogue Colonne de serveur, avec des colonnes supplémentaires que vous pouvez placer dans la ligne de titre de la liste des serveurs. Lorsque vous déplacez une colonne sur la ligne de titre, des flèches apparaissent pour indiquer où doit être insérée la colonne.
Pour supprimer une colonne, faites un clic droit sur son titre puis sélectionnez Supprimer cette colonne. Vous ne pouvez pas supprimer la colonne Serveur ou Commande.
Ouvre la boîte de dialogue Calendrier hebdomadaire du serveur mis en surbrillance pour définir les périodes où le serveur est disponible pour effectuer des travaux de rendu.
Vous permet de supprimer le serveur actuel de la liste des serveurs, le rendant indisponible pour des travaux de rendu.
Ouvre une fenêtre affichant des informations sur la configuration actuelle de la machine exécutant le gestionnaire réseau, y compris des statistiques de tâches et de serveurs, la configuration du système du gestionnaire et les statistiques TCP/IP.
Permet de remettre à zéro le paramètre de performances. Utilisez cette option si vous avez modifié la configuration du serveur (par exemple si vous avez ajouté de la mémoire ou remplacé la machine par une plus rapide) et que vous souhaitez réévaluer les performances relatives du serveur lors d'une tâche de rendu.
Affiche la barre d'outils du moniteur de file d'attente.
Affiche la barre d'état du moniteur de file d'attente. Lorsque cette option est activée, la barre d'état s'affiche en bas de la fenêtre du moniteur de file d'attente et affiche des invites d'état.
Enregistre la vue actuelle de la fenêtre avec les paramètres de colonnes et de filtres.
Charge une vue enregistrée.
Affiche des informations sur le programme Moniteur de file d'attente, y compris sa version et les droits d'auteur.
Contient des boutons permettant d'exécuter les différentes fonctions du moniteur de file d'attente.
Reportez-vous à la rubrique Se connecter.
Reportez-vous à la rubrique Déconnecter.
Force le Moniteur de file d'attente à mettre à jour les informations affichées dans ses fenêtres.
Le gestionnaire de file d'attente actualise automatiquement les fenêtres toutes les 10 secondes lorsque des informations sont modifiées.
Supprime le ou les travaux mis en surbrillance de la file d'attente.
Relance un ou plusieurs travaux suspendus.
Suspend un ou plusieurs travaux actifs.
Affecte le ou les serveurs mis en surbrillance aux tâches sélectionnées.
Supprime le ou les travaux mis en surbrillance des serveurs sélectionnés.
La fenêtre liste des travaux liste toutes les travaux actuels ainsi que leur progression et leur état. De plus, une icône d'état devant le nom de chaque tâche donne une indication graphique sur son état. Reportez-vous à la rubrique Afficher les travaux et les serveurs avec le moniteur de file d'attente .
Faites un clic droit sur un nom de tâche pour accéder au Menu Tâches
Cliquez sur le titre d'une colonne pour trier la liste selon le contenu de la colonne (plusieurs clics permettent de trier de manière croissante et décroissante). Faites un clic droit sur le titre de la colonne pour accéder au menu vous permettant de trier la colonne, de déterminer son axe, de supprimer la colonne (si elle est optionnelle), d'accéder au Sélectionneur de colonnes pour ajouter des colonnes supplémentaire et pour afficher uniquement les colonnes par défaut.
La fenêtre d'informations sur le travail contient des onglets permettant d'afficher des informations sur les différents aspects d'une tâche surlignée dans la fenêtre liste des travaux. Si aucun travail n'est surligné ou que plusieurs travaux sont sélectionnés, cette fenêtre reste vide.
Vous pouvez trier et filtrer les colonnes de la fenêtre Informations sur le travail. Cliquez
dans la colonne que vous souhaitez filtrer et sélectionnez les options Filtre de colonne.

Liste les information importantes concernant le travail, y compris les paramètres d'options du travail et de sortie.
Listes les image de la tâche (sous ID de la tâche) ainsi que le statut de chaque image, le délai de rendu, le serveur de rendu et enfin la date et l'heure de l'affectation.
Faites un clic droit sur l'image que vous souhaitez afficher sous "ID de la tâche" pour voir son fichier de sortie. Cette option est disponible uniquement pour les tâches terminées.
Liste les paramètres de rendu du travail, les statistiques de la scène et les réglages gamma.
Liste chaque image où s'est produit une erreur, le nom du serveur ayant enregistré l'erreur ainsi qu'une description de l'erreur, y compris les textures manquantes, les coordonnées de textures manquantes et les répertoires de sortie incorrects.
Cette fenêtre présente une liste hiérarchique de tous les groupes de serveurs, vous permet de créer, supprimer et renommer les groupes de serveurs locaux et globaux et de visualiser quels serveurs peuvent effectuer le rendu de votre travail.
Les groupes de serveurs sont des combinaisons logiques des serveurs que vous pouvez utiliser pour attribuer facilement des serveurs spécifiques à un travail de rendu. Les groupes globaux sont disponibles pour toutes les machines du réseau de rendu alors que les groupes locaux ne sont disponibles que sur l'ordinateur sur lequel ils ont été créés. Pour créer un groupe de serveurs local ou global, faites un clic droit sur un élément de la vue arborescence des serveurs et sélectionnez Créer un groupe global ou Créer un groupe local. Une fois une des commandes choisie, le nouveau groupe apparaît dans la catégorie concernée avec le nom Nouveau groupe local/global; à partir de là, vous pouvez le renommer en saisissant un nouveau nom.
Une fois le groupe défini, son nom s'affiche dans un onglet de la liste des serveurs dans la boîte de dialogue Attribution de travaux en réseau. Seuls les groupes globaux apparaissent sur les machines autres que celle sur laquelle ils ont été créés.
Pour supprimer un groupe de serveurs, faites un clic droit sur son nom dans la vue arborescence des serveurs et sélectionnez Supprimer un groupe. Pour renommer un groupe de serveurs, faites un clic droit sur son nom dans la vue arborescence des serveurs, sélectionnez Renommer un groupe puis saisissez un nouveau nom.
Vous trouverez ci-dessous une liste des entrées de liste par défaut de cette vue. Cliquez sur l'élément pour afficher le résultat obtenu.
Affiche tous les serveurs affectés au gestionnaire actuel.
Cliquez sur l'icône + en regard de cette entrée, si disponible, pour afficher les groupes de serveurs globaux. Pour afficher les serveurs d'un groupe global, cliquez sur le nom du groupe.
Cliquez sur l'icône + en regard de cette entrée, si disponible, pour afficher les groupes de serveurs locaux. Pour afficher les serveurs d'un groupe local, cliquez sur le nom du groupe.
Affiche les applications pouvant être contrôlées avec le réseau de rendu. Cliquez sur l'icône + à côté de cette entrée, si disponible, pour afficher les applications disponibles sur le réseau de rendu. Pour afficher les serveurs sur lesquels une application de rendu spécifique est installée, cliquez sur le nom du moteur de rendu.
La fenêtre Liste des serveurs affiche tous les serveurs dans le groupe actuel (sélectionné dans la vue Arborescence des serveurs). Pour chaque serveur listé, la fenêtre affichent par défaut son état, le travail actuellement en cours de rendu (si applicable) et le dernier message envoyé au gestionnaire. De plus, des détails optionnels peuvent être affichés grâce à la commande Sélectionneur de colonne.
Cliquez sur le titre d'une colonne pour trier la liste selon le contenu de la colonne (plusieurs clics permettent de trier de manière croissante et décroissante). Faites un clic droit sur le titre de la colonne pour accéder au menu vous permettant de trier la colonne, de déterminer son axe, de supprimer la colonne (si elle est optionnelle), d'accéder au Sélectionneur de colonnes pour ajouter des colonnes supplémentaire et pour afficher uniquement les colonnes par défaut.
Vous pouvez trier et filtrer les colonnes de la fenêtre Liste des serveurs. Cliquez dans la colonne que vous souhaitez filtrer et sélectionnez les options Filtre de colonne.

De plus, une icône d'état devant le nom de chaque serveur donne une indication graphique sur son état. Reportez-vous à la rubrique Afficher les travaux et les serveurs avec le moniteur de file d'attente .
Faites un clic droit sur le nom d'un serveur pour accéder au menu des serveurs.

Visible en bas de la fenêtre du moniteur de file d'attente, l'invite d'état fournit un affichage non interactif de l'activité du moniteur de file d'attente et fournit une aide sur la commande sur laquelle est positionné le curseur de la souris.