Das Dialogfeld Multifunktionsleiste anpassen bietet zahlreiche Hilfsmittel zur Bearbeitung der Multifunktionsleiste. Sie können die Maus oder die Tastatur verwenden, um die vorhandenen Steuerelemente neu anzuordnen, umzubenennen und ihre Symbole zu ändern. Darüber hinaus können Sie Steuerelemente basierend auf nahezu jedem Hilfsmittel in 3ds Max oder neue Hilfsmittel basierend auf benutzerdefinierten Skripts hinzufügen.
Sie können auch benutzerdefinierte Registerkarten und Gruppen hinzufügen, deren Inhalt für Ihren eigenen Arbeitsablauf am geeignetsten ist. Jedes Element der Multifunktionsleiste, angefangen von Registerkarten bis hin zu einzelnen Hilfsmitteln, verfügt über eine Reihe von Eigenschaften, die Sie definieren können, wie z. B. Name, Größe, aktivierter Status und andere. Sie können auch den Status "Sichtbar" und "Aktiviert" der meisten Multifunktionsleistenelemente so festlegen, dass er vom aktiven Kontext abhängig ist.
Die Nutzung des Dialogfelds "Multifunktionsleiste anpassen" ist einfach: Ziehen Sie Befehle und Steuerelemente der Multifunktionsleiste aus den beiden Bereichen auf der linken Seite des Dialogfelds in die Hierarchieliste "Existierende UI-Elemente" in der Mitte. Als Nächstes bearbeiten Sie die Einstellungen für ein Element in der vorhandenen UI. Dazu markieren Sie das Element und verwenden den Eigenschaften-Editor auf der rechten Seite des Dialogfelds. Änderungen an den Eigenschaftseinstellungen erscheinen sofort in der Multifunktionsleiste, und Sie können sie in einer benutzerdefinierten Multifunktionsleisten-Datei speichern, die Sie dann zu einem späteren Zeitpunkt laden oder an Teammitglieder versenden können, damit diese auch von Ihrer Arbeit profitieren können.
Wenn sich beim Ziehen der Mauszeiger über der Liste "Existierende UI-Elemente" befindet, wird ein Pfeil an der Listenposition angezeigt, an der das Element, sofern zugelassen, abgelegt wird. Darüber hinaus werden alle übergeordneten Elemente vorübergehend hervorgehoben, um anzugeben, wo das Element in der Hierarchie erscheinen wird. Wenn Sie den Mauszeiger für ein paar Sekunden über ein Element halten, das erweitert werden kann (z. B. eine kollabierte Gruppe), wird die Hierarchie erweitert. Wenn die aktuelle Position nicht zulässig ist, wird ein "Stopp"-Symbol am Mauszeiger angezeigt:

Wenn Sie die Maustaste loslassen, wird das Element dort angezeigt, wohin der Pfeil zeigte. Wenn nichts passiert, haben Sie versucht, den Befehl an eine unzulässige Position zu stellen. Beispielsweise muss ein Trennzeichen in eine Gruppe oder Untergruppe gestellt werden, es kann nicht der direkte Nachfolger einer Registerkarte sein.
Es stehen weitere Bearbeitungsfunktionen in der Liste "Existierende UI-Elemente" zur Verfügung:
Um eine Verknüpfung mit einer bestimmten Gruppe der Multifunktionsleiste zu erstellen:
Mit den Funktionen in den Dialogfeldern "Multifunktionsleiste anpassen" und "Benutzeroberfläche anpassen (CUI)" können Sie einen Tastaturbefehl, eine Werkzeugkastenschaltfläche oder eine Menüoption festlegen, um eine bestimmte Gruppe der Multifunktionsleiste zu öffnen. Es stehen zwanzig dieser Verknüpfungen zur Verfügung. Dieses Verfahren beschreibt die Durchführung.
Liste "Existierende UI-Elemente" die Gruppe, die mit einer CUI-Aktion verknüpft werden soll. Vorgabemäßig ist die Eigenschaft "Multifunktionsleisten-Gruppennummer" für die Gruppe auf 0 gesetzt, was bedeutet, dass Sie derzeit nicht für eine Verknüpfung zur Verfügung steht.
Gruppe "Standard"
"Multifunktionsleisten-Gruppennummer" auf einen Wert zwischen 1 und 20. Vergewissern Sie sich, dass Sie anschließend die Eingabe- oder Tab-Taste drücken, um die Änderung zu übernehmen.
"Benutzeroberfläche anpassen". Das Dialogfeld "Benutzeroberfläche anpassen" wird geöffnet.
Die Liste "Aktion" zeigt 20 nummeriert Multifunktionsleisten-Gruppenelemente.
Weisen Sie z. B. in der Gruppe "Tastatur" einen Tastaturbefehl zu, oder ziehen Sie in der Gruppe "Werkzeugkästen" die Aktion in einen Werkzeugkasten.
Die Gruppe wird am Mauszeiger angezeigt. Sie können sie nun auf die gleiche Weise wie in der Multifunktionsleiste nutzen.
Beispiel: Zum Anpassen der Multifunktionsleiste, Teil 1:
Das Dialogfeld "Multifunktionsleiste anpassen" bietet eine Vielzahl von Hilfsmitteln zur Änderung der Multifunktionsleiste und zum Erstellen neuer Elemente der Benutzeroberfläche, damit sie genau Ihrem Arbeitsablauf entsprechen. Dieses zweiteilige Verfahren zeigt einige Techniken, die dabei nützlich sein können.
"Multifunktionsleiste anpassen". 
Das Dialogfeld "Multifunktionsleiste anpassen" wird geöffnet.
Sie können nun die Namen der vorgegebenen Registerkarten auf der Multifunktionsleiste sehen.

Dies ist die einzige Gruppe, die derzeit auf der Registerkarte Modellierung zur Verfügung steht.
Als Nächstes erstellen Sie eine vollständig neue Multifunktionsleisten-Registerkarte und füllen sie mit einer Gruppe.

Wenn Sie die Maus über die Liste "Existierende UI-Elemente" bewegen, zeigt ein Pfeil an, wo das Element, das Sie ziehen, abgelegt wird, wenn Sie die Maustaste loslassen. Wenn Sie ein paar Sekunden über einem erweiterbaren Element anhalten, wird dessen Hierarchie erweitert, sodass Sie das gezogene Element innerhalb der Hierarchie sehen können. In diesem Fall ist dies nicht erwünscht. Stellen Sie also sicher, dass Sie die Maustaste loslassen, bevor die Hierarchie "Objekt malen" erweitert wird. Wenn sie erweitert wird, lassen Sie die Maustaste los (wahrscheinlich wird nichts hinzugefügt). Schließen Sie die Hierarchie, und versuchen Sie es erneut.
Ein neues Element namens "Neue Registerkarte" wird am Ende der Liste angezeigt. Ein Register mit demselben Namen wird auch der Multifunktionsleiste hinzugefügt.
Die Eigenschaft "Titel" ist als "Neue Registerkarte" definiert. Das ist der Standardname für neue Registerkarten.
Die neue Registerkarte der Multifunktionsleiste heißt jetzt "Meine Registerkarte".


Eine Kopie des Gruppenelements "Polygon-Modellierung" wird als untergeordnetes Objekt des Eintrags "Meine Registerkarte" angezeigt. Sie können die Kopie überprüfen, indem Sie in der Multifunktionsleiste auf die Registerkarte "Meine Registerkarte" klicken. Sie haben gerade Ihre Registerkarte gefüllt.

Diese Ebene der Hierarchie enthält zwei Untergruppen, die durch einen Gruppenumbruch getrennt sind. (Eine Untergruppe mit dem
-Symbol ist ein Abschnitt einer Gruppe, der normalerweise zugehörige Hilfsmittel enthält.) Die erste Untergruppe mit dem Namen "[C: Poly Haupt H, M] enthält den sichtbaren Teil der Gruppe. Die zweite Untergruppe (nach dem Gruppenumbruch) enthält die Erweiterung, die geöffnet wird, wenn Sie in der Multifunktionsleiste auf den Titel der Gruppe klicken.
Bei dieser Namenskonvention steht C für "Conditional" (bedingt) und H, V bzw. M zeigen die Bedingungen: horizontale oder vertikale (Ausrichtung der Multifunktionsleiste) und/oder minimiert. Die Benennungskonvention kann auch andere Bedingungen, wie z. B. die aktuelle Unterobjektebene, angeben.
Der zweite Teil dieses Verfahrens beschäftigt sich mit bedingten Attributen.

Jetzt sehen Sie darunter verschachtelt drei weitere Untergruppen jeweils mit Trennzeichen dazwischen. Sie definieren die drei Bereiche in der Gruppe "Polygon-Modellierung", die horizontal angeordnet sind. Sie werden die mittlere Untergruppe mit der Bezeichnung [Stapelnavigation] löschen. Denn mal ehrlich, wer muss wirklich im Stapel navigieren?
Die Untergruppe [Stapelnavigation] ist aus der Hierarchie und aus der Kopie der Gruppe "Polygon-Modellierung" verschwunden.

Die rechte Untergruppe , [Befehlsgruppenhilfsmittel] verschiebt sich etwas nach links.
Nichts passiert.
Bisher haben Sie gelernt, wie Sie eine neue Multifunktionsleisten-Registerkarte erstellen, sie mit einer Kopie einer vorhandenen Gruppe füllen und die Gruppe bearbeiten. Im nächsten Teil erstellen Sie eine neue Gruppe und füllen sie mit Multifunktionsleistenwerkzeugen aus bestehenden 3ds Max-Befehlen.
Beispiel: Zum Anpassen der Multifunktionsleiste, Teil 2:
Dieses Verfahren schließt sich direkt an das vorherige an. Wenn Sie Teil 1 nicht abgeschlossen haben, holen Sie das jetzt nach und fahren Sie anschließend mit diesem Teil fort.
In diesem Verfahren erstellen Sie eine neue Gruppe und füllen sie mit Befehlen zum Erstellen und Ändern von Objekten.

Eine neue Gruppe mit dem Standardnamen "Neue Gruppe" wird in der Liste und in der Multifunktionsleiste angezeigt.
Die Liste verändert sich und zeigt alle verfügbaren Objektgrundkörper.

Der Befehl "Teekanne" erscheint in der Liste und in der neuen Gruppe in der Multifunktionsleiste. Der Name "Teekanne" erscheint in der Liste, jedoch nicht in der Multifunktionsleiste. Das Standardsymbol erscheint jedoch an beiden Stellen. Wenn Sie möchten, können Sie das Bild mithilfe der Eigenschaft "Symbol" ändern. Dieses Verfahren enthält dazu jedoch keine Details.
Jetzt steht der Name "Teekanne" neben dem Symbol. Die Multifunktionsleiste wurde erweitert, um Symbol und Beschriftung darstellen zu können.

Die beiden Schaltflächen stehen nebeneinander in der Gruppe, die passend erweitert wird. Doch was, wenn Sie sie vertikal anordnen möchten?

Der Reihenumbruch funktioniert genauso wie das Drücken der Eingabe-Taste in einem Textverarbeitungsprogramm, sodass der folgende Inhalt in einer neuen Zeile beginnt. Jetzt erscheinen die beiden Elemente in einem vertikalen Listenformat und die Gruppe ist kompakter.

Als Nächstes fügen Sie einen Modifikator hinzu, den Sie auf ein beliebiges Objekt anwenden können.

Jetzt umfasst Ihre Gruppe "Erstellen & Ändern" eine Liste von drei Elementen: zwei Objekte und einen Modifikator. Dies stellt ein Designproblem dar, weil Objekte und Modifikatoren sich funktional unterscheiden. Es ist am besten, sie in der Benutzeroberfläche zu trennen, auch wenn Sie sich in derselben Gruppe befinden. Eine Möglichkeit, dies zu erreichen, ist mithilfe des Untergruppensteuerelements, mit dem Sie parallele Abschnitte in einer Gruppe erstellen können.
Wenn die zweite Untergruppe als untergeordnetes Objekt der ersten erscheint (d. h. eingerückt), ziehen Sie sie nach links, um sie auf dieselbe Hierarchieebene wie das andere Gruppenelement zu verschieben.
Die Objekte werden auf der linken Seite angezeigt, während der Modifikator auf der rechten Seite steht.

Vielleicht möchten Sie unterschiedliche Gruppen von zusammenhängenden Modifikatoren in Dropdown-Listen darstellen. Das lässt sich leicht mit dem Steuerelement "Teilschaltfläche" bewerkstelligen.
Es wird noch kein Text angezeigt, da noch keine Modifikatoren aktiv sind.
Der Name des Modifikators erscheint auf der Teilschaltfläche, und der Modifikator wird auf das ausgewählte Objekt angewendet.
Um in der Gruppe Platz zu sparen, können Sie die Teilschaltfläche nur unter bestimmten Bedingungen anzeigen lassen.
Eine Dropdown-Liste mit den Optionen "Wahr", "Falsch" und "Bedingt" wird angezeigt.
Das Dialogfeld "Bedingungen für sichtbar" wird geöffnet. Verwenden Sie dieses Dialogfeld, um die Bedingungen anzugeben, unter denen das Steuerelement sichtbar sein soll. Bei anderen Bedingungen, wird es nicht angezeigt. Sie können das Dialogfeld später erneut öffnen, um die Bedingungen zu ändern, indem Sie auf die Schaltfläche [...] rechts neben der Eigenschaft klicken.
Dies bedeutet, dass das Steuerelement nur angezeigt wird, wenn ein Objekt des Typs "Bearbeitbares Poly" oder ein Objekt mit dem Modifikator "Poly bearbeiten" aktiviert ist. Natürlich können die meisten Modifikatoren auf jede beliebige Geometrie angewendet werden. Wenn Sie mit MAXScript vertraut sind, können Sie Skripts mit der Bedingung im Feld "Maxscript" oder über die Schaltfläche "Editor öffnen" im Dialogfeld "Bedingungen für sichtbar" erstellen.
Sie können auch Bedingungen für die Eigenschaft "Aktiviert" festlegen. In diesem Fall wird das Element sichtbar, wenn eine Bedingung nicht erfüllt ist, ist aber nicht verfügbar (abgedunkelt).
3ds Max fragt Sie, ob Sie die Änderungen speichern möchten. Wenn Sie auf "Nein" klicken, lädt das Programm die standardmäßige Multifunktionsleistenkonfiguration. Wenn Sie auf "Ja" klicken, werden Ihre Änderungen in der Multifunktionsleiste gespeichert und beim Neustart des Programms wieder geladen. Um zur Standard-Multifunktionsleiste zurückzukehren, klicken Sie mit der rechten Maustaste auf die Multifunktionsleiste und wählen "Multifunktionsleistenkonfiguration"
"Multifunktionsleiste auf Vorgaben zurücksetzen".
Bei diesem zweiteiligen Verfahren haben Sie gelernt, wie Sie die vorhandene Multifunktionsleiste ändern, neue Komponenten hinzufügen und Bedingungen für die Sichtbarkeit festlegen können. Es gibt natürlich noch viel mehr, was in der Multifunktionsleiste angepasst werden kann. Lesen Sie den Rest dieses Abschnitts, und experimentieren Sie dann selbst. Denken Sie daran, dass Sie immer wieder mit dem Befehl "Multifunktionsleistenkonfiguration"
"Multifunktionsleiste auf Vorgaben zurücksetzen" im Kontextmenü der Multifunktionsleiste zur Standardeinstellung zurückkehren können.

Das Dialogfeld "Multifunktionsleiste anpassen" funktioniert wie die meisten anderen Dialogfelder. Um seine Größe zu ändern, ziehen Sie eine Ecke oder Seite, und zum Verschieben ziehen Sie die Titelleiste. Um einen Abschnitt zu erweitern oder auszublenden, klicken Sie auf das Dreieck am rechten Ende seiner Kopfzeile. Um die Proportionen zwischen Abschnitten zu verändern, ziehen Sie die vertikale oder horizontale Trennlinie. Auch wenn die rechte Spalte Abschnitte enthält, hat doch das Vorschaufenster eine feste Größe, sodass die einzige Möglichkeit, dem Abschnitt "Eigenschaften" mehr vertikalen Platz zu verschaffen, das Ausblenden des Vorschaufensters ist.
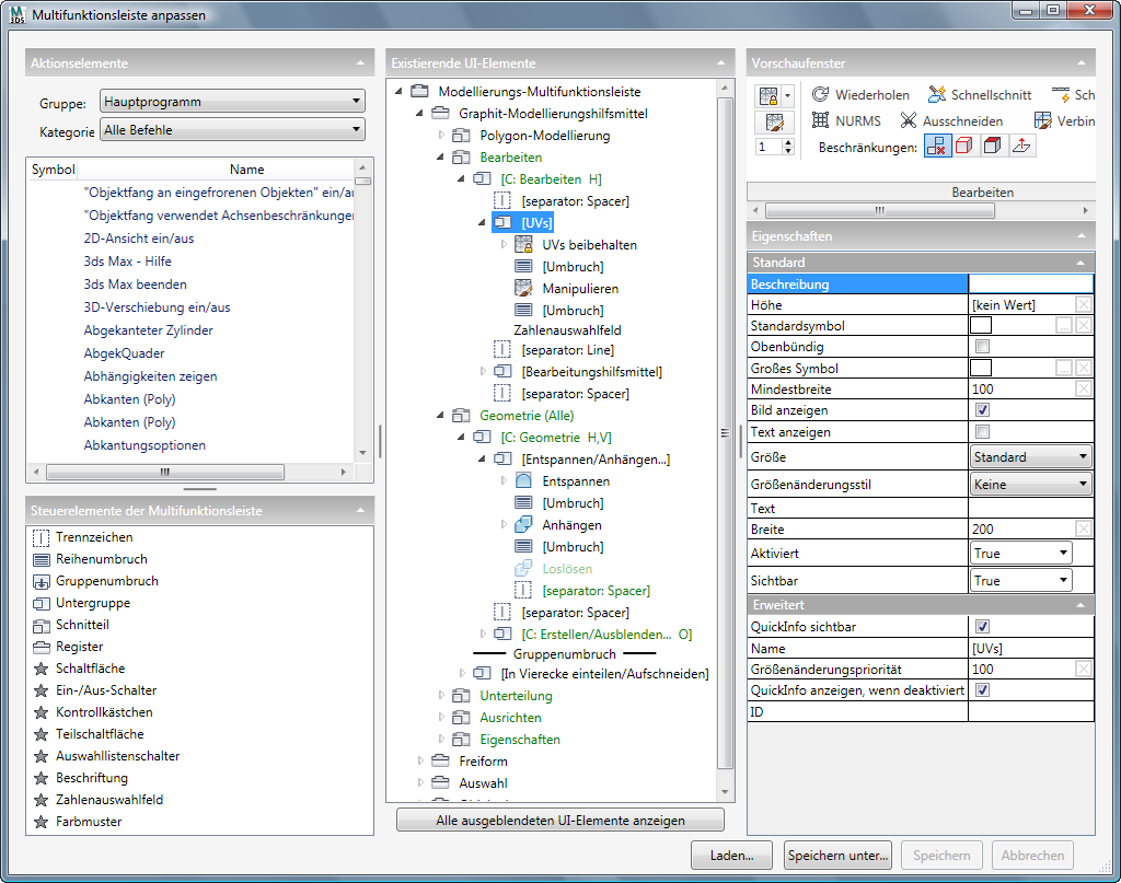
Die Benutzeroberfläche des Dialogfelds umfasst fünf Hauptbereiche sowie mehrere Schaltflächen. Dieser Abschnitt beschreibt die Bereiche und bietet, falls notwendig, Verknüpfungen zu Abschnitten mit näheren Erläuterung.
Dieser Abschnitt führt alle 3ds Max-Funktionen auf, die Sie als Steuerelemente auf der Multifunktionsleiste zuweisen können, und liefert die meisten Funktionen, die auch im Dialogfeld Benutzeroberfläche anpassen enthalten sind.
Um der Multifunktionsleiste einen Befehl hinzuzufügen, wählen Sie zuerst seine Gruppe und Kategorie aus den Listen "Gruppe" und "Kategorie", suchen ihn dann in der Liste "Aktion" und ziehen ihn an die gewünschte Position in der Hierarchie "Existierende UI-Elemente" in der Mitte des Dialogfelds "Multifunktionsleiste anpassen".
Wenn Sie auf diese Weise einen Befehl zur Multifunktionsleiste hinzufügen, wird eine Schaltfläche erstellt. Das Verhalten dieser Schaltfläche hängt von der Art ab, wie der Befehl in der Software definiert ist. Beispielsweise bleibt die Schaltfläche für einen geometrischen Grundkörper wie Quader aktiviert, wenn Sie auf diese Schaltfläche klicken, sodass Sie mehrere Quader hintereinander erstellen können. Andererseits aktiviert eine Schaltfläche für einen Modifikator nur momentan und wendet den Modifikator auf das ausgewählte Objekt an.
Listet alle Elemente der Benutzeroberfläche auf (unabhängig von spezifischen Befehlen), die Sie der Multifunktionsleiste hinzufügen können. Detaillierte Informationen finden Sie unter Steuerelemente der Multifunktionsleiste.
Eine Strukturansicht bzw. hierarchische Liste der Multifunktionsleisten-Benutzeroberfläche. Um einen Zweig der Struktur zu erweitern oder auszublenden, klicken Sie auf den Pfeil neben dem übergeordneten Element. Der Pfeil für einen kollabierten Zweig wird als grauer, nach rechts zeigender Umriss dargestellt. Bei einem erweiterten Zweig ist der Pfeil schwarz und zeigt nach unten rechts.
Wenn Sie mit der rechten Maustaste auf ein ausblendbares Element in der Liste klicken, z. B. auf eine Gruppe oder Untergruppe, wird ein Menü angezeigt, in dem Sie alles ausblenden oder alles erweitern können. Dies bezieht sich auf das Element und seine untergeordneten Elemente.
Wenn Sie mit der rechten Maustaste auf eine Registerkarte klicken, können Sie die Registerkarte mit einem weiteren Menübefehl Exportieren als XAML-Datei speichern. Der Standardordner für diese Datei ist UI\Ribbon\Extensions im Programminstallationsverzeichnis. Wenn Sie diese Datei für einen anderen Benutzer bereitstellen, der sie in das gleiche Verzeichnis auf seinem PC kopiert, wird sie ohne Auswirkungen auf den Rest der Multifunktionsleiste automatisch in der Multifunktionsleiste seiner Version von 3ds Max installiert.
Gemäß Voreinstellung enthält die Liste nur Elemente, die in der Multifunktionsleiste aktiv sind. Zum Beispiel: Wenn kein Objekt ausgewählt ist, enthält der Zweig "Grafit-Modellierungshilfsmittel" nur die Gruppe "Polygon-Modellierung". Wenn jedoch ein Objekt des Typs "Bearbeitbares Poly" ausgewählt ist, wird eine Reihe zusätzlicher Elemente in diesem Zweig angezeigt.
Sie können auch den gesamten Multifunktionsleisteninhalt anzeigen, unabhängig vom aktuellen Programmstatus. Dazu aktivieren Sie die Option "Alle ausgeblendeten UI-Elemente anzeigen" in der Liste "Existierende UI-Elemente". In der Regel werden Sie diese Option jedoch deaktiviert lassen.
Wenn der Name eines Elements grün ist, wurde seine Eigenschaft "Verfügbar" oder "Sichtbar" auf "Bedingt" gesetzt. Weitere Informationen finden Sie im Dialogfeld "Bedingungen".
Zeigt die Gruppe des markierten Elements in der Liste "Existierende UI-Elemente", einschließlich des Gruppennamens. Wenn eine Registerkarte in der Liste markiert ist, ist keine Vorschau verfügbar.
Das Vorschaufenster ist in beschränktem Maße interaktiv: Klicken auf ein Element in der Liste "Existierende UI-Elemente" zeigt dessen Eigenschaften im Abschnitt "Eigenschaften". In ähnlicher Weise wird durch das Klicken auf ein Element in der Liste "Existierende UI-Elemente" dessen visuelle Darstellung im Vorschaufenster markiert. Auch wird, wenn Sie mit der Maus über ein Vorschauelement fahren, die QuickInfo angezeigt (sofern verfügbar). Das Vorschaufenster unterstützt jedoch nicht das Ändern von Einstellungen oder das Öffnen von Dropdown-Listen.
Zeigt die verfügbaren Einstellungen für das markierte Element in der Liste "Existierende UI-Elemente".
Die Einstellungen "Eigenschaften" erklären sich mit QuickInfos im Dialogfeld "Multifunktionsleiste anpassen" selbst. Deshalb werden sie hier nicht ausführlich beschrieben. Doch hier einige allgemeine Hinweise:
Die Benutzeroberfläche "Steuerelemente der Multifunktionsleiste" enthält die verfügbaren Elemente der Benutzeroberfläche, einschließlich Organisationselemente, wie Registerkarten und Gruppen, und die Steuerelemente selbst. Um der Multifunktionsleiste ein Steuerelement hinzuzufügen, ziehen Sie es aus der Liste "Steuerelemente der Multifunktionsleiste" in die Liste "Existierende UI-Elemente".
Die ersten sechs Steuerelemente der Multifunktionsleiste, die für das Anordnen der Multifunktionsleiste verwendet werden, verfügen über bestimmte Symbole, die unter und neben dem Namen des Steuerelements im Dialogfeld "Multifunktionsleiste anpassen" erscheinen. Diese Symbole "kleben" und bleiben gleich, auch wenn Sie mithilfe der Einstellungen "Eigenschaften" ein anderes Symbol festlegen.
Die übrigen Steuerelemente ("Schaltfläche" bis "Farbfeld") verfügen über benutzerdefinierbare Symbole und sind daher mit einem allgemeinen Stern in der Liste "Steuerelemente der Multifunktionsleiste" gekennzeichnet. Um ein Symbol für eins der Steuerelemente festzulegen, nach dem es der Multifunktionsleiste hinzugefügt wurde, legen Sie dessen Eigenschaft "Symbol" (und optional "Großes Symbol") fest, indem Sie auf die Schaltfläche "..." klicken und ein ICO für die Darstellung des Elements wählen. Dieses Symbol wird dann in der Liste "Existierende UI-Elemente" und in der Multifunktionsleiste angezeigt.
Erstellt eine vertikale Trennlinie zwischen nebeneinander angeordneten Elementen innerhalb einer Gruppe oder Untergruppe. Normalerweise würden Sie eine Trennlinie zwischen Untergruppen einfügen, um sie als separate Bereiche kenntlich zu machen.
Zur Festlegung der visuellen Darstellung der Trennlinie verwenden Sie die Eigenschaft "Stil". Es stehen zwei Typen von Trennzeichen zur Verfügung: Die Stile "Linie" und "Keine" erzeugen eine dünne, vertikale Linie. Die Stile "Abstand" und "Unsichtbar" erzeugen einen dünnen, vertikalen Abstand. Sie können die Breite und die Höhe einer Trennlinie über ihre Eigenschaften ändern.
Beginnt eine neue Zeile mit Steuerelementen. Vorgabemäßig werden angrenzende Elemente innerhalb einer Gruppe oder Untergruppe in einer einzigen Reihe in dem Bereich angezeigt. Mithilfe von "Reihenumbruch" können Sie mehrere Reihen erstellen. Um ein spaltenförmiges Layout zu erstellen, platzieren Sie einen Reihenumbruch zwischen jedem Paar aufeinander folgender Elemente.
Erstellt einen separaten Bereich unter der Gruppe (oder bei der vertikalen Multifunktionsleiste an der Seite). Wenn die Multifunktionsleiste maximiert ist, haben Sie Zugriff auf die Steuerelemente nach einem Gruppenumbruch, indem Sie auf den Gruppennamen klicken, wodurch ein Erweiterungsbereich neben der Gruppe geöffnet wird.
Wenn die Multifunktionsleiste minimiert ist, werden beim Öffnen einer Gruppe alle ihre Steuerelemente angezeigt, einschließlich derer nach dem Gruppenumbruch.
Ein Steuerelement "Gruppenumbruch" kann nicht bedingt sein. Wenn Sie also bedingte Elemente hinter einen Gruppenumbruch platzieren, kann das zu einer leeren Erweiterung führen.
Eine Untergruppe ist eine selbstständige Untergruppe von Steuerelementen in einer Gruppe oder übergeordneten Untergruppe. Sie funktioniert ähnlich wie eine Gruppe (siehe unten), mit der Ausnahme, dass Sie durch Platzieren mehrerer Untergruppen in einer Gruppe eine sauberere Anordnung der Gruppeninhalte erreichen können.
Eine Untergruppe verhält sich wie eine mehrspaltige Textseite oder wie in einer Tabellenkalkulation. Alle Elemente in der Untergruppe werden auf der linken Seite angeordnet, vorausgesetzt, Sie fügen ein Steuerelement "Reihenumbruch" zwischen jedem Elementepaar ein.
Sie können mehrere Beispiele hierfür in der horizontalen Multifunktionsleiste in 3ds Max finden, sowie Beispiele für verschachtelte Untergruppen. Auf der Registerkarte "Freiform" (stellen Sie sicher, dass Sie ein bearbeitbares Poly-Objekt ausgewählt haben) z. B. enthält die Gruppe "Polygon zeichnen" zwei Untergruppen. Wenn Sie die erste Untergruppe [C: "Polygon zeichnen" H] erweitern, sehen Sie am Ende zwei Untergruppen ["Polygon zeichnen: Hilfsmittel"], die durch ein Abstand-Trennzeichen getrennt sind. Wenn Sie diese erweitern, können Sie sehen, wie die beiden Spalten mit Steuerelementen auf der rechten Seite der Gruppe "Polygon zeichnen", jeweils mit "Formen" und "Topologie" betitelt, angeordnet sind.
Sie können Untergruppen nur einmal verschachteln. Mit anderen Worten: Sie können eine Untergruppe in eine Untergruppe stellen, aber Sie können sie nicht tiefer verschachteln.
Eine Gruppe ist eine selbstständige Gruppe von Steuerelementen auf einer Registerkarte. Verwenden Sie die Registerkarte, um zugehörige Befehle und Eigenschaften in einer Gruppe anzuordnen. Um Platz zu sparen, können Sie die Eigenschaft "Ausgeblendet" für eine Gruppe aktivieren. Sie können eine Gruppe auch mit einem CUI-Tastaturbefehl schnell zugreifbar machen. Details finden Sie in diesem Verfahren.
Vorgabemäßig werden alle Steuerelemente in einer Gruppe in einer Reihe angezeigt. Um mehrere Reihen zu erzeugen, fügen Sie Reihenumbrüche ein. Um beispielsweise eine einzelne Spalte mit Steuerelementen in einer Gruppe zu haben, platzieren Sie einen Reihenumbruch nach jedem Element mit Ausnahme des letzten.
Um eine Anordnung von 2 x 2 Steuerelementen innerhalb einer Gruppe zu erhalten, platzieren Sie zwei Steuerelemente, dann einen Reihenumbruch und dann zwei weitere Steuerelemente. Wenn jedoch nicht alle in der Gruppe angezeigten Steuerelemente dieselbe Größe haben, kann dies zu einer ungleichmäßigen Anordnung führen. Für eine symmetrischere Darstellung der Gruppen verwenden Sie Untergruppen, wie zuvor beschrieben wurden.
Die Registerkarte ist die übergeordnete Einheit in der Multifunktionsleiste und enthält im Allgemeinen eine Vielzahl von zugehörigen Hilfsmitteln. Nachdem Sie eine Registerkarte hinzugefügt haben, füllen Sie sie mit Gruppen, Untergruppen und Steuerelementen.
Erstellt eine "leere" Standardschaltfläche als Platzhalter für einen bestimmten Befehl. Normalerweise wird einmal auf eine Standardschaltfläche geklickt, um einen Befehl aufzurufen. Ein Beispiel ist eine Schaltfläche, die einen Modifikator auf ein Objekt anwendet.
Nach dem Hinzufügen einer Schaltfläche können Sie eine Funktion für sie definieren, indem Sie eine Aktion, die keine Umschaltaktion ist, aus der Liste "Aktionselemente" in die Eigenschaft "Befehl" der Schaltfläche ziehen. Sie können auch einen benutzerdefinierten Befehl erstellen, indem Sie der Eigenschaft "Befehl" ein Makroskript zuweisen. Weitere Informationen finden Sie unter Fortgeschrittene Verwendung.
Erstellt einen "leeren" Ein-/Aus-Schalter als Platzhalter für einen bestimmten Befehl. Normalerweise wird einmal auf einen Ein-/Aus-Schalter geklickt, um einen Zustand aufzurufen, und dann wird erneut geklickt, um diesen Zustand zu deaktivieren. Ein Beispiel für einen Ein-/Aus-Schalter ist eine Schaltfläche zum Erstellen eines Objektgrundkörpers, wie z. B. eines Quaders. In der Regel würden Sie beim Erstellen eines Ein-/Aus-Schalters ein alternatives Symbol zum Hervorheben des "Ein"-Zustands zuweisen. Ein Beispiel in der Multifunktionsleiste ist "Endergebnis zeigen".
Nach dem Hinzufügen eines Ein/Aus-Schalters können Sie eine Funktion für ihn definieren, indem Sie eine Umschaltaktion aus der Liste "Aktionselemente" in seine Eigenschaft "Befehl" ziehen. Sie können auch eine benutzerdefinierte Umschaltaktion erstellen, indem Sie der Eigenschaft "Befehl" ein Makroskript zuweisen. Weitere Informationen finden Sie unter Fortgeschrittene Verwendung.
Erstellt ein „leeres“ Kontrollkästchen als Platzhalter für einen bestimmten Befehl. Normalerweise wird einmal auf ein Kontrollkästchen geklickt, um einen Zustand umzuschalten. Ein Beispiel ist das Kontrollkästchen Vollständige Interaktivität in der Gruppe Polygon-Modellierung.
Wenn Sie ein Kontrollkästchen hinzufügen, können Sie dafür eine Funktion definieren, indem Sie der Eigenschaft Befehl ein Makroskript zuweisen. Weitere Informationen finden Sie unter Fortgeschrittene Verwendung.
Erstellt einen "Container" für eine Befehls-Dropdown-Liste. Ein Beispiel ist das Steuerelement "Malen auf" auf der Registerkarte "Objekt malen"
Gruppe "Objekte malen".
Nachdem Sie ein Steuerelement "Teilschaltfläche" hinzugefügt haben, füllen Sie es mit untergeordneten Elementen, indem Sie die Aktionen auf das Steuerelement ziehen (siehe dieses Verfahren). Sie können auch eine Funktion festlegen, indem Sie der Eigenschaft "Befehl" ein Makroskript zuweisen. Weitere Informationen finden Sie unter Fortgeschrittene Verwendung.
Erstellt einen „Container“ für eine Dropdown-Liste von Kontrollkästchen. Ein Beispiel ist das Steuerelement Ähnlich auf der Registerkarte Modellierung
Gruppe Auswahl ändern.
Nachdem Sie ein Steuerelement "Auswahllistenschalter" hinzugefügt haben, füllen Sie es mit Steuerelementen "Kontrollkästchen", indem Sie diese auf das Steuerelement ziehen. Sie können auch eine Funktion festlegen, indem Sie der Eigenschaft "Befehl" ein Makroskript zuweisen. Weitere Informationen finden Sie unter Fortgeschrittene Verwendung.
Dient zum Hinzufügen einer Beschreibung oder eines Symbols (oder beides) für Steuerelemente, die keine eigene Beschriftung haben oder deren Standardbeschriftungen deaktiviert sind. Ein Beispiel für eine Textbeschriftung ist die Beschriftung "Einschränkungen" für die Reihe der Schaltflächen in der Gruppe "Bearbeiten". Beispiele für eine reine Symbol-Beschriftung sind die Symbole für die Farbfelder in der Gruppe "Eigenschaften" der vertikalen Multifunktionsleiste.
Erstellt ein standardmäßiges Steuerelement "Zahlenauswahlfeld", das aus einem numerischen Feld und Auf-/Ab-Pfeil-Schaltfläche zur Änderung des Werts im Zahlenauswahlfeld mit der Maus besteht.
Nachdem Sie ein Zahlenauswahlfeld hinzugefügt haben, können Sie dafür eine Funktion definieren, indem Sie der Eigenschaft "Maxscript" ein MAXScript-Skript zuweisen. Weitere Informationen finden Sie unter Fortgeschrittene Verwendung.
Erstellt ein standardmäßiges Farbfeld, auf das der Benutzer klickt, um die Farbe im Dialogfeld "Farbauswahl" zu bearbeiten.
Nachdem Sie ein Farbfeld hinzugefügt haben, können Sie dafür eine Funktion definieren, indem Sie der Eigenschaft "Maxscript" ein MAXScript-Skript zuweisen. Weitere Informationen finden Sie unter Fortgeschrittene Verwendung.
Die Schaltflächen im Dialogfeld "Multifunktionsleiste anpassen" bieten Steuerelemente zum Laden und Speichern von Multifunktionsleistenkonfigurationen und Ein-/Ausschalten der Anzeige aller Elemente der Benutzeroberfläche.
Gemäß Voreinstellung werden in der Liste "Existierende UI-Elemente" nur Elemente der Benutzeroberfläche angezeigt, die derzeit in der Multifunktionsleiste basierend auf Bedingungen sichtbar sind. Zum Beispiel: Untergruppen mit der Bedingung "Horizontal" werden normalerweise in der vertikalen Multifunktionsleiste ausgeblendet. Um alle Multifunktionsleistenelemente, unabhängig von Bedingungen, zur Bearbeitung verfügbar zu machen, aktivieren Sie die Option "Alle ausgeblendeten UI-Elemente anzeigen".
Öffnet ein Datei-Dialogfeld zum Laden eines Multifunktionsleistenschemas, das die Dateinamenerweiterung .ribbon hat. In der Regel verwenden Sie es, um eine benutzerdefinierte Multifunktionsleiste zu laden, die Sie zuvor mit "Speichern unter" gespeichert haben (siehe unten).
Öffnet ein Dialogfeld zum Speichern der benutzerdefinierten Multifunktionsleiste in einer Multifunktionsleisten-Konfigurationsdatei mit der Dateinamenerweiterung .ribbon. Verwenden Sie anschließend "Laden", um diese Konfiguration wiederherzustellen.
Speichern und Speichern unter funktionieren in Multifunktionsleiste anpassen etwas anders, als Sie es aus anderen Kontexten gewöhnt sind. Eine Erläuterung finden Sie im folgenden Abschnitt, Speichern.
Speichert alle Änderungen an der Multifunktionsleiste in der Standard-Multifunktionsleistenkonfiguration beim Programmstart. Dabei handelt es sich in der Regel nicht um dieselbe Datei, die mit Speichern unter gespeichert wird. Diese Option ist nur verfügbar, wenn die Multifunktionsleiste seit dem letzten Speichern geändert wurde oder Sie das Dialogfeld öffnen.
Zur weiteren Verdeutlichung des Unterschieds zwischen Speichern und Speichern unter nehmen wir an, Sie passen die Multifunktionsleiste an und speichern sie dann mit Speichern unter in einer Datei (z. B. MyRibbon.ribbon). Anschließend nehmen Sie weitere Änderungen vor und verwenden den Befehl Speichern. Dadurch wird nicht die Datei MyRibbon.ribbon, sondern die Standard-Multifunktionsleistendatei beim Programmstart überschrieben. Um weitere Änderungen in einer Nicht-Standarddatei zu speichern, wählen Sie Speichern unter.
"Multifunktionsleiste auf Vorgaben zurücksetzen". Verwirft alle Änderungen, die seit dem Öffnen des Dialogfelds oder Speichern der Multifunktionsleiste vorgenommen wurden. Diese Option ist nur verfügbar, wenn Änderungen vorhanden sind.
Die Schaltfläche "Schließen" befindet sich in der oberen rechten Ecke des Dialogfelds "Multifunktionsleiste anpassen". Wenn Sie darauf klicken, wird das Dialogfeld geschlossen. Wenn Sie Änderungen vorgenommen und nicht gespeichert haben, werden Sie aufgefordert, die Änderungen zu speichern.
Wenn Sie auf "Ja" klicken, werden die Änderungen in der Multifunktionsleisten-Konfigurationsdatei gespeichert, und das Dialogfeld geschlossen. Wenn Sie auf "Nein" klicken, werden alle Änderungen, die nach dem letzten Speichern (oder Öffnen des Dialogfelds, wenn Sie noch nicht gespeichert haben) verworfen.