Objektdarstellungsregeln bestimmen den Ansichtsinhalt, indem sie festlegen, wie Objekte angezeigt und beschriftet werden.
Eine Objektdarstellungsregel weist eine spezielle Methode zum Anzeigen und Beschriften von Modellobjekten zu.
Ein Modellobjekt fungiert als Filter für Objekte aus dem 3D-Modell. Es wird durch den Typ des Advance-Objekts, die Modellrolle und einen zusätzlichen Filter festgelegt.
Beispiel:
| Objekttyp | Modellrolle | Zusätzlicher Filter |
| Träger | Stütze | Mit Löchern |
Die Liste der Objektdarstellungsregeln ist auf der Registerkarte Objektdarstellung verfügbar und kann über zwei Methoden abgerufen werden:
oder
Die Modellobjekte werden außerdem in der Strukturdarstellung unter der Verzweigung Objektdarstellung angezeigt.

Wählen Sie aus der Liste einen vordefinierten Satz aus Objektdarstellungsregeln. Die bestehenden Regeln können umbenannt und weitere Definitionen hinzugefügt werden.
| Schaltfläche | Funktion |
|
|
Neuen Satz aus Objektdarstellungsregeln erstellen. Eine Kopie der aktuellen Einstellungen wird erstellt und ein neuer Eintrag erscheint in der Dropdown-Liste. |
|
|
Satz aus Objektdarstellungsregeln umbenennen. Die aktuellen Einstellungen werden unter einem anderen Namen gespeichert. |
Änderungen der Objektdarstellungsregeln werden über die vier Schaltflächen rechts im Bereich Objektdarstellung vorgenommen. Alle Ansichten, in denen der geänderte Satz aus Objektdarstellungsregeln enthalten ist, werden ebenfalls geändert.
| Schaltfläche | Funktion |
|
|
Neue Objektdarstellungsregel erstellen |
|
|
Objektdarstellungsregel löschen |
Neue Objektdarstellungsregel hinzufügen
Eine neue Objektdarstellungsregel wird mithilfe einer vorhandenen Regel erstellt.
Die neue Regel wird dem Satz aus Objektdarstellungsregeln hinzugefügt.
Objektdarstellungsregel löschen
Reihenfolge in der Liste ändern
Die Reihenfolge der Einträge in der Liste der Objektdarstellungsregeln wird mithilfe der beiden Pfeilschaltflächen
und
geändert.
Bei der Zuweisung des Modellobjekts muss eine bestimmte Reihenfolge eingehalten werden, um die gewünschten Ergebnisse zu erzielen. Im Allgemeinen wird die Liste von oben nach unten verarbeitet. Wenn eine Einstellung angewendet werden kann, wird sie verwendet. Andernfalls fährt sie mit dem nächsten Eintrag fort.
Jede Objektdarstellungsregel kann durch Festlegen der geometrischen Einschränkung, Tiefenposition, Darstellungsvorschrift und Beschriftungsvorschrift geändert werden.

Festlegen der geometrischen Einschränkungen der Ansicht für die ausgewählten Modellobjekte
Modellobjekte werden unter Modellobjekte ausgewählt.

Klicken Sie auf
(Festlegen), wenn Sie weitere Informationen zu ausgewählten Modellobjekten benötigen. Die Modellobjekte können wie unter Modellobjekte beschrieben für verschiedene Stile gemeinsam genutzt und separat verwaltet werden.
Über die ausgewählten Modellobjekte wird deren Darstellung in Details definiert. Für jedes Modellobjekt können zwei Arten von geometrischen Ansichtseinschränkungen definiert werden:
Der Objektdarstellungsname wird durch Kombinieren des Namens des Modellobjekts, der geometrischen Einschränkung und der Tiefenposition erstellt.
Beispiele: Objektdarstellungsnamen
|
Stütze – Vorderansicht |
Das Modellobjekt Stütze, in Detaildarstellungen in Vorderansicht betrachtet. |
|
AttPlatesWithHoles-All-Rear |
Advance Blech-Objekte, die an das Hauptteil angehängt sind und Löcher enthalten, in Detaildarstellung aus beliebiger Perspektive betrachtet und hinter/unter dem Hauptteil platziert. |
Geometrische Einschränkung
Definiert die Richtung der Objektansicht.
Beispiel: Der Träger wird im Detail in der Vorderansicht dargestellt, die Bleche in der Seitenansicht.
| Geometrische Einschränkung | Träger | Bleche | Verbindungsmittel |
|
Alle |
Alle Modellobjekte |
||
|
Vorderansicht/Länge |
Träger in Vorderansicht |
Längsseite der Bleche |
|
|
Tr - StVa/Bl - St/Schr - St |
Träger in Vorder- oder Seitenansicht |
Bleche in Vorderansicht |
Schrauben in Vorderansicht |
|
Li Fr |
In XY-Richtungen ausgerichtete Träger in Vorderansicht |
Bleche in Vorder- und Seitenansicht und linear |
|
|
Li Side |
Träger in Seitenansicht |
|
|
|
Li top |
|
|
|
|
In XY-Richtungen ausgerichtete Elemente von oben |
|||
|
Linear |
|
|
|
|
In XY-Richtungen des Details ausgerichtete Elemente |
|||
|
N-Li Fr |
|
|
|
|
An detaillierten XY-Richtungen nicht ausgerichtete Elemente von oben gesehen |
|||
|
N-Li Side |
|
|
|
|
Träger in Seitenansicht und nicht an XY-Richtungen ausgerichtet |
Bleche und andere Elemente in Seitenansicht und nicht an XY-Richtungen ausgerichtet |
||
|
N-Li Top |
|
|
|
|
Objekte von oben und nichtlinear gesehen |
|||
|
Nicht linear |
|
|
|
|
Nicht an den XY-Richtungen des Details ausgerichtete Objekte |
|||
|
Seite/Breite |
Träger in Seitenansicht |
Schmalseite der Bleche |
|
|
Oben |
Objekte als Oberseite des Elements |
|
|
|
Tr - Ng/Bl - Ng/Schr - Ng |
Träger von oben oder in Vorderansicht |
Längsseite oder Ansicht von oben für Bleche |
|
|
Tr - StDr/Bl - DrBr |
Träger von oben oder in Seitenansicht |
Schmalseite oder Ansicht von oben für Bleche |
Tiefenposition
Die Tiefenposition ist die Z-Position des Objekts relativ zum Hauptobjekt des Details. Die folgenden Optionen sind verfügbar:
| Tiefenposition | Beschreibung |
|
Alle |
Auf beliebiger Seite des Elements |
|
Beide Seiten |
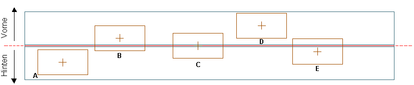
Auf beiden Seiten (vorne und hinten) des Hauptelements (Bleche B, C, E) |
|
Beide Seiten-Mitte |
(Blech C) |
|
BeideSeiten-MittigVorne |
Das verbundene Element befindet sich auf beiden Seiten (vorne und hinten), sein Mittelpunkt befindet sich jedoch an der Vorderseite des Hauptteils (Blech B) |
|
Beide Seiten-Mittig hinten |
Das verbundene Element befindet sich auf beiden Seiten (vorne und hinten), sein Mittelpunkt befindet sich jedoch an der Rückseite des Hauptteils (Blech E) |
|
Vorne (Mittig) |
Die Mitte des verbundenen Elements befindet sich an der Vorderseite des Hauptteils (Bleche B, D) |
|
Vorne |
Das gesamte verbundene Element befindet sich an der Vorderseite des Hauptteils (Blech D) |
|
Hinten (Mittig) |
Die Mitte des verbundenen Elements befindet sich an der Rückseite des Hauptteils (Bleche A, E) |
|
Hinten (gesamt) |
Die Mitte des verbundenen Elements befindet sich auf der Rückseite des Hauptteils (Blech A) |

Festlegen der Darstellungsregel
Die Darstellungsregel enthält Einstellungen für Farbe und Linientyp, die für jede Objektdarstellung im Detail verwendet werden.

| Element | Darstellung |
|
Sichtbare Kanten |
Sichtbare durchgezogene Linie |
|
Achse |
Es sind nur die Achsen sichtbar. |
|
Symbole |
Symbole |
|
Schnittflächen |
Schnittflächen der Körper mit der Modellbox |
|
Verdeckte Kanten |
Verdeckte Linien |
|
Schwerlinie |
Schwerlinie (Mitte) des Objekt |
|
Querschnitt |
Der Querschnitt des Objekts |
|
Schraffur |
Die Löcher sind schraffiert |
|
Vereinfachte Linie |
Träger werden nur mit einer vereinfachten Linie gezeigt |
Im Falle der vereinfachten Linie werden der Linientyp und die Lücke berücksichtigt.

Beispiele:
| Objekte | Körper sichtbar | Achse | Symbole | Verdeckte Kanten |
|
Schrauben |
|
|
|
|
|
Löcher |
|
|||
|
Träger |
|
|
|
Festlegen der Beschriftungsvorschrift
Die Beschriftungsvorschrift enthält Einstellungen für Inhalt, Layout und Anordnung einer Beschriftung.