Décharger un Data Exchange

Supprimez un Data Exchange de l’interface du connecteur.

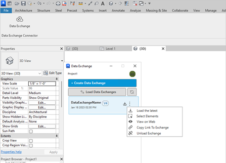
Décharger un échange

Déchargez le Data Exchange sélectionné et supprimez-le de l’interface du connecteur. Le Data Exchange supprimé de l’interface du connecteur n’est pas supprimé d’Autodesk Docs. Les données associées dans le modèle Revit sont conservées. Cela signifie que, bien que les échanges ne soient pas visibles sur l’interface, ils sont toujours disponibles dans l’application Autodesk Docs et Revit.
  1. Sélectionnez Data Exchange dans la liste, cliquez sur le bouton et sélectionnez Unload Exchange dans la liste déroulante.

  2. Le Data Exchange est déchargé et supprimé de l’interface du connecteur.

Décharger le Data Exchange supprimé

Déchargez et supprimez les Data Exchanges de l’interface du connecteur lorsque les Data Exchanges correspondants sont supprimés et ne sont plus disponibles dans Autodesk Docs.

  1. Ouvrez le modèle Revit faisant référence au Data Exchange supprimé dans Autodesk Docs.
  2. Ouvrez le connecteur et cliquez sur l’icône Actualiser. Cette action retire le Data Exchange supprimé de l’interface.