Aplikace Fusion Manage řídí přístup uživatelů k datům na vašem webu pomocí oprávnění na základě jednotlivých pracovních prostorů. Každý uživatel, který chce zobrazit data pracovního prostoru, musí mít autorizovaný účet, avšak to, ke kterým datům má přístup a jaký, určují oprávnění přidružená k účtu.
Toto řízení přístupu na základě oprávnění umožňuje přizpůsobit funkce aplikace Fusion Manage pro různé uživatele webu. Vezměme v úvahu příklad pracovního prostoru pro stanovení nákladů projektu, ve kterém chcete, aby měli přístup k nákladovým datům a mohli provádět úkoly stanovení nákladů jen uživatelé s rolí stanovení nákladů projektu. Chcete-li odepřít přístup do pracovního prostoru všem ostatním uživatelům, udělte požadovaná oprávnění pouze uživatelům s rolí stanovení nákladů projektu. Případně pokud chcete všem uživatelům povolit zobrazovat data nákladů (ale nikoli upravovat), udělte jim přístupové právo ke čtení. Přístupové právo ke čtení a zápisu udělte jen těm uživatelům, kteří provádějí úkoly související se stanovením nákladů projektu.
Systém správy oprávnění aplikace Fusion Manage umožňuje řídit přístup uživatelů způsobem, který odráží různé odpovědnosti vašich zaměstnanců nebo členů vaší organizace. Pomocí klíčových prvků systému – uživatelů, skupin a rolí – můžete vytvořit různé kolekce oprávnění tak, aby odrážely tyto odpovědnosti, a potom odpovídajícím způsobem tyto kolekce přidružit k uživatelům.
Níže je vizuální znázornění těchto základních prvků a jejich vzájemné spolupráce, následované popisy a příklady těchto prvků.

Oprávnění v aplikaci Fusion Manage představuje akci, kterou uživatel může provádět, například zobrazení, přidání, úpravy a odstranění dat. Oprávnění pro pracovní prostor odrážejí funkce pro správu položek v pracovních prostorech. Speciální oprávnění odrážejí globální funkce, jako například spuštění importu a sdílení zpráv. Tato oprávnění jsou již na vašem webu nastavena a roztříděna do kategorií podle funkčních oblastí. Například kategorie Vztahy obsahuje oprávnění Přidání vztahů, Odstranění vztahů vztahy, Úprava vztahů a Zobrazení vztahů. Seznam všech předdefinovaných oprávnění naleznete v části Oprávnění pracovního prostoru.
Dalším typem oprávnění v aplikaci Fusion Manage jsou oprávnění pracovního postupu. Tato oprávnění omezují, kdo může a kdo nesmí provádět určité akce v pracovním postupu (známé také jako přechody). Oprávnění pro pracovní postup se uživatelům udělují stejně jako oprávnění pro pracovní prostor. Rozdíl je v tom, že můžete definovat vlastní oprávnění pro pracovní postup a podle konkrétních potřeb je přiřadit k jednomu nebo více přechodům. Další nápovědu o oprávněních pracovního postupu naleznete v části Oprávnění pracovního postupu.
Role je kolekce oprávnění, které na základě funkce, již chcete v určitém pracovním prostoru povolit, definujete pro tento pracovní prostor. Role mohou obsahovat oprávnění pro pracovní postup i pracovní prostor.
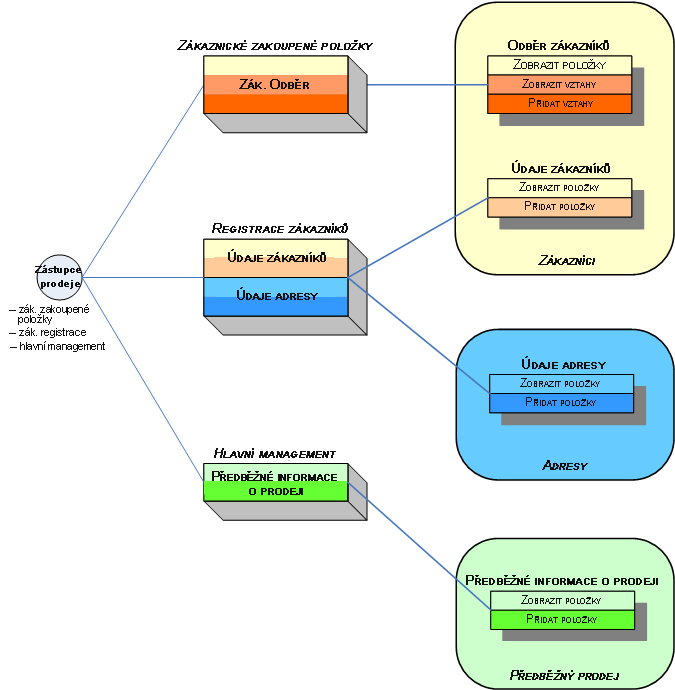
Vezměme v úvahu příklad pracovního prostoru Zákazníci, ve kterém jsou uloženy podrobnosti o zákaznících a informace o předplatném zákazníků. Aby se tyto dvě samostatné funkce odrážely v pracovním prostoru, můžete nastavit dvě samostatné role. Role Údaje zákazníků obsahuje oprávnění, jako jsou zobrazení, přidání a odstranění údajů zákazníků. Role Předplatná zákazníků obsahuje oprávnění pro propojení zákazníků v pracovním prostoru se zakoupenými předplatnými uloženými v jiném pracovním prostoru.
Skupiny se skládají z jedné nebo více přiřazených rolí oprávnění a (v důsledku toho) z jedné nebo více kolekcí oprávnění. Skupiny lze vytvářet tak, aby odpovídaly oddělením nebo hierarchii ve vaší společnosti či organizaci, a smysluplně do nich přiřazovat uživatele.
Příkladem skupiny je skupina Registrace zákazníků, které jsou přiřazeny role Údaje zákazníků a Údaje adresy. Role Údaje adresy obsahuje oprávnění podobná roli Údaje zákazníků, ale její oprávnění se týkají jiného pracovního prostoru, který obsahuje data adres (adresy). Přiřazením rolí skupině Registrace zákazníků tímto způsobem můžete přidružit odpovědnosti rolí Údaje zákazníků a Údaje adresy v jednom jednoduchém kroku. Dalším příkladem skupiny je skupina Nákupy zákazníků, které je přiřazena role Předplatná zákazníků.
Uživatel představuje jednotlivou osobu s účtem k přihlášení k webu aplikace Fusion Manage. Přidáním uživatele do jedné nebo více skupin, které se skládají z rolí, pouhými několika kroky udělíte uživatelská oprávnění reprezentující odpovědnosti tohoto uživatele.
Příkladem uživatele je Prodejní zástupce, mezi jehož odpovědnosti patří správa registrací a předplatných zákazníků a správa potenciálních zákazníků. Chcete-li udělit tato uživatelská oprávnění odpovídající těmto odpovědnostem, přidejte uživatele do skupiny Nákupy zákazníků, Registrace zákazníků i Správa potenciálních zákazníků. Skupině Správa potenciálních zákazníků je přiřazena rola Podrobnosti potenciálních zákazníků, která obsahuje uživatelská oprávnění pro přístup k datům v pracovním prostoru Potenciální zákazníci a pro správu těchto dat.

Typy licencí umožňují spravovat a efektivně přidělovat uživatelské licence aplikace Fusion Manage. Existují dva typy licencí: Účastník a Odborník. Každému uživateli, který má přístup na web, musí být přiřazena jedna z těchto licencí. Jakmile přiřadíte všechny své uživatelské licence, již nemůžete přidat žádné další uživatele.
Účastník
Uživatelé mají přístup k pracovním prostorům v souladu s nastavením oprávnění. Přístup je však automaticky omezen pouze na prohlížení.
Odborník
Uživatelé nemají žádná další omezení oprávnění.