In Fusion Manage vengono utilizzate le autorizzazioni per controllare l'accesso degli utenti ai dati del sito in base alle singole aree di lavoro. Per poter accedere ai dati dell'area di lavoro, tutti gli utenti devono disporre di un account autorizzato; tuttavia le autorizzazioni associate a un account determinano a quali dati l'utente può accedere e in che modo.
L'accesso basato sulle autorizzazioni consente di personalizzare le funzionalità di Fusion Manage per i vari utenti del sito. Si consideri l'esempio di un'area di lavoro Determinazione costi di progetto in cui si desidera che l'accesso ai dati sui costi e l'esecuzione delle relative operazioni siano possibili solo agli utenti dell'organizzazione con un ruolo di determinazione dei costi di progetto. Per negare l'accesso all'area di lavoro a tutti gli altri utenti, concedere le autorizzazioni necessarie solo agli utenti coinvolti nella determinazioni dei costi di progetto . In alternativa, se si desidera consentire a tutti gli utenti di visualizzare i dati sui costi, ma non modificarli, basta concedere l'accesso in lettura a tutti gli utenti e l'accesso in lettura/scrittura solo agli utenti che eseguono operazioni sui costi di progetto.
Il sistema di gestione delle autorizzazioni di Fusion Manage consente di controllare l'accesso degli utenti in modo che corrisponda alle varie responsabilità dei dipendenti o dei membri dell'organizzazione. Utilizzando gli elementi essenziali del sistema, cioè utenti, gruppi, e ruoli, è possibile creare diverse raccolte di autorizzazioni in base alle responsabilità e associare le raccolte agli utenti di conseguenza.
L'illustrazione raffigura gli elementi principali e il modello di interazione ed è seguita dalle descrizioni e da esempi di tali elementi.

Un'autorizzazione in Fusion Manage è un'azione eseguibile da un utente, ad esempio visualizzazione, aggiunta, modifica ed eliminazione dei dati. Le autorizzazioni per l'area di lavoro corrispondono alla funzionalità per la gestione degli elementi nelle aree di lavoro. Le autorizzazioni speciali corrispondono alla funzionalità globale, ad esempio l'esecuzione di importazioni e condivisioni dei rapporti. Queste autorizzazioni sono già configurate nel sito e sono suddivise per area funzionale. Ad esempio, la categoria Relazioni contiene le autorizzazioni Aggiungi relazioni, Elimina relazioni, Modifica relazioni e Visualizza relazioni. Per visualizzare un elenco di tutte le autorizzazioni predefinite, vedere Autorizzazioni per l'area di lavoro
Un altro tipo di autorizzazione in Fusion Manage è rappresentato dalle autorizzazioni del flusso di lavoro. Tramite tali autorizzazioni si limita la possibilità di eseguire alcune operazioni (note anche come transizioni) in un flusso di lavoro. È possibile concedere agli utenti le autorizzazioni relative al flusso di lavoro come avviene per le aree di lavoro. La differenza consiste nella possibilità di definire autorizzazioni flusso di lavoro personali e assegnarle a una o più transizioni in base a esigenze specifiche. Per ulteriori informazioni sulle autorizzazioni flusso di lavoro, vedere Autorizzazioni per il flusso di lavoro.
Un ruolo è un gruppo di autorizzazioni definite per una determinata area di lavoro in base alla funzionalità che si desidera attivare in essa. I ruoli possono contenere autorizzazioni sia per l'area di lavoro che per flusso di lavoro.
Si consideri l'esempio di un'area di lavoro Clienti che contiene dettagli relativi ai clienti e informazioni sulla loro sottoscrizione. Per applicare queste due diverse funzioni all'interno dell'area di lavoro, è possibile configurare due ruoli diversi. Un ruolo Dettagli clienti contiene autorizzazioni come visualizzazione, aggiunta ed eliminazione dei dettagli relativi ai clienti. Un ruolo Sottoscrizione clienti contiene le autorizzazioni per il collegamento dei clienti nell'area di lavoro agli articoli acquistati correlati alla sottoscrizione, memorizzati in un'altra area di lavoro.
I Gruppi sono costituiti da uno o più ruoli assegnati e, per estensione, da una o più gruppi raccolte di autorizzazioni. È possibile creare gruppi per riflettere i reparti o le divisioni all'interno della società o dell'organizzazione e assegnare gli utenti ai gruppi in base a criteri.
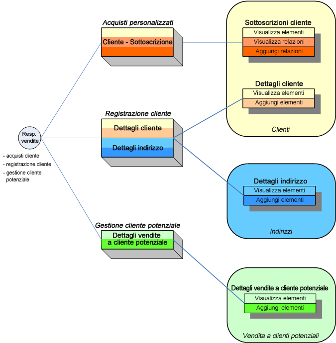
Un esempio di un gruppo è Registrazione cliente, a cui è assegnato il ruolo Dettagli cliente e un ruolo Dettagli indirizzo. Dettagli indirizzo contiene autorizzazioni simili a Dettagli cliente, ma le relative autorizzazioni si applicano a un'altra area di lavoro contenente i dati relativi all'indirizzo (Indirizzi). Assegnando i ruoli al gruppo Registrazione cliente in questo modo, è possibile associare responsabilità sia per Dettagli cliente che per Dettagli indirizzo a un utente in un semplice passaggio. Un altro esempio di un gruppo è Acquisti cliente, a cui è assegnato solo il ruolo Sottoscrizioni clienti.
Un utente rappresenta una singola persona con un account per il login al sito Fusion Manage. Aggiungendo un utente a uno o più gruppi, costituiti da ruoli, in pochi passaggi è possibile concedere le autorizzazioni utente che rispecchiano le relative responsabilità.
Un esempio di utente è Rappresentante di vendita, le cui responsabilità includono la gestione delle registrazioni e delle sottoscrizioni dei clienti, nonché le vendita a clienti potenziali. Per concedere a tale utente delle autorizzazioni coerenti con queste responsabilità, è possibile aggiungerlo ai gruppi Acquisti cliente e Registrazione cliente, nonché al gruppo Gestione cliente potenziale. Al gruppo Gestione cliente potenziale è assegnato il ruolo Dettagli vendita a clienti potenziali, che consiste nelle autorizzazioni necessarie all'utente per accedere e gestire i dati nell'area di lavoro Vendita a clienti potenziali.

Nota Per indicazioni dettagliate sull'impostazione delle autorizzazioni nel sito Fusion Manage, vedere Informazioni utili.
I tipi di licenza consentono di gestire e assegnare in modo efficace le licenze degli utenti in Fusion Manage. Sono disponibili due tipi di licenza: Participant e Professional. A tutti gli utenti con accesso al sito deve essere assegnata una di queste licenze. Dopo aver assegnato tutte le licenze agli utenti, non è possibile aggiungere altri utenti.
Participant
Gli utenti possono accedere alle aree di lavoro in base all'impostazione delle autorizzazioni; tuttavia, l'accesso è limitato automaticamente alla funzionalità di sola lettura.
Professional
Non vengono applicate ulteriori limitazioni alle autorizzazioni di accesso degli utenti.