A propos de la synchronisation des styles et des paramètres d'affichage sélectionnés avec les normes AEC

Vous pouvez synchroniser des styles et des paramètres d'affichage spécifiques à partir du Gestionnaire des styles et du Gestionnaire d'affichage, Pour rétablir, par exemple, la version appropriée d'un style que vous avez modifié par inadvertance dans un dessin de projet, à partir des normes de projet. La synchronisation d'un style ou d'un paramètre d'affichage prend beaucoup moins de temps que la synchronisation d'un dessin ou du projet.

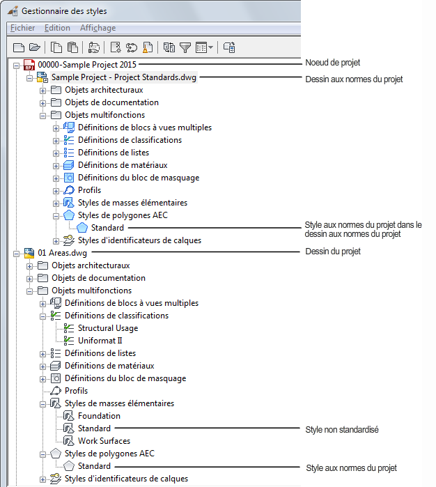
Styles de normes dans le Gestionnaire des styles

L'opération permet uniquement de synchroniser les styles et les paramètres d'affichage avec les normes dans le dessin de projet indiqué, mais pas entre plusieurs dessins de projet.

Icônes des normes

Les styles et les paramètres d'affichage aux normes sont représentés dans le Gestionnaire des styles et dans le Gestionnaire d'affichage. Leur état par rapport aux normes du projet est symbolisé par différentes icônes.

Icône Description
Style ou paramètre d'affichage aux normes

L'icône de couleur bleue indique que le style ou le paramètre d'affichage dans le dessin de projet ou dans le dessin aux normes du projet est parfaitement cohérent avec les normes. Aucune mise à jour ou synchronisation n'est nécessaire dans ce cas.

Style ou paramètre d'affichage obsolète

Cette icône indique que le style ou le paramètre d'affichage dans le dessin de projet est bien un objet aux normes, mais n'est plus à jour. Cela signifie que le style ou le paramètre d'affichage correspondant dans le dessin aux normes du projet possède un identifiant unique global (GUID) plus récent que celui du dessin de projet.

Style ou paramètre d'affichage correspondant à une version (plus récente) non conforme

Cette icône indique que le style ou le paramètre d'affichage dans le dessin de projet est bien un objet aux normes, mais que l'identifiant unique global (GUID) de la version est introuvable dans les normes du projet. Si vous rencontrez cette icône, vous pouvez soit remplacer la version non conforme par la version en cours du dessin aux normes, soit mettre à jour les normes avec la version du dessin de projet

Style ou paramètre d'affichage exclu de la synchronisation

Cette icône indique que le style ou le paramètre d'affichage n'est pas pris en compte lors de la synchronisation.

Style ou paramètre d'affichage sans indication de la version

Cette icône indique que le style ou le paramètre d'affichage dans le dessin aux normes du projet ne possède aucune donnée relative à la version. Il est possible de supprimer les informations de version.

Style ou paramètre d'affichage modifié, mais sans indication de la version

Cette icône indique que le style ou le paramètre d'affichage dans le dessin aux normes du projet a été modifié, mais qu'aucune version ne lui a été appliquée. Pour que les modifications soient incluses dans la synchronisation, la version de l'objet doit être définie.

Cette icône s'affiche exclusivement dans les dessins aux normes du projet. Une version est automatiquement créée pour les modifications apportées aux dessins du projet dès que vous cliquez sur Appliquer ou sur OK dans le Gestionnaire des styles ou dans le Gestionnaire d'affichage.

Style ou paramètre d'affichage non normalisé

L'icône de couleur grise indique que le style ou le paramètre d'affichage dans le dessin de projet n'a pas d'équivalent dans les normes du projet ou, dans le cas des styles, que le style correspondant dans les normes du projet n'a pas été associé au type de style dans la configuration des normes du projet.

Si un style d'un dessin aux normes du projet est symbolisé par cette icône, ceci signifie que le type de style auquel il appartient n'a pas été associé au type de style de normes correspondant dans les paramètres de configuration du projet. Si vous avez, par exemple, associé le type de style Mur dans la configuration des normes au dessin aux normes "Wall Styles 1.dwg", les styles de murs dans "Wall Styles 1.dwg" seront affichés comme des styles de normes dans le Gestionnaire des styles. En revanche, les styles de murs dans "Wall Styles 2.dwg" seront considérés comme des styles non conformes.

Utilisation des styles dans les dessins de projet

Il est possible de synchroniser des styles individuels dans un dessin de projet.

Utilisation des paramètres d'affichage dans des dessins de projet

Il est possible de synchroniser chacun des composants du système d'affichage dans un dessin de projet.

Arborescence du Gestionnaire d'affichage