Fusion Manage utilise des autorisations pour contrôler l’accès des utilisateurs aux données de votre site en fonction des espaces de travail individuels. Tous les utilisateurs doivent disposer d'un compte autorisé pour accéder aux données de l'espace de travail, et les droits d'accès associés à un compte déterminent le type de données auquel l'utilisateur a accès et la manière dont il peut y accéder.
Ce contrôle de l’accès basé sur les autorisations permet de personnaliser la fonctionnalité de Fusion Manage pour les différents utilisateurs de votre site. Prenons pour exemple l'espace de travail Calcul des coûts du projet auquel vous souhaitez que seuls les utilisateurs dotés d'un rôle de calcul des coûts dans votre organisation puissent avoir accès aux données et effectuer des tâches de calcul des coûts. Pour refuser l'accès à l'espace de travail aux autres utilisateurs, accordez les droits d'accès requis uniquement aux utilisateurs chargés du calcul des coûts du projet. Par ailleurs, si vous souhaitez autoriser tous les utilisateurs à consulter les données de calcul des coûts sans pouvoir les modifier, attribuez uniquement un accès en lecture à tous les utilisateurs et attribuez un accès en lecture-écriture aux utilisateurs devant effectuer des tâches de calcul des coûts du projet.
Le système de gestion des autorisations de Fusion Manage vous permet de contrôler l’accès de l’utilisateur de manière à refléter les différentes responsabilités de vos employés ou des membres de votre société. En utilisant les éléments de base du système (Utilisateurs, Groupes et Rôles), vous pouvez créer différents ensembles de droits d'accès afin de refléter les responsabilités, puis associer en conséquence ces ensembles aux utilisateurs.
Vous trouverez ci-dessous une représentation visuelle de ces éléments de base et de leur fonctionnement, suivie de descriptions et d'exemples se rapportant à ces éléments.

Une autorisation dans Fusion Manage correspond à une action qu’un utilisateur peut effectuer, telle que l’affichage, l’ajout, la modification et la suppression des données. Les droits d'accès à l'espace de travail reflètent la fonctionnalité de gestion des articles dans les espaces de travail. Les droits d'accès spéciaux reflètent la fonctionnalité globale, telle que la réalisation d'importations et le partage des rapports. Ces droits d'accès sont déjà configurés dans votre site et classés par zone fonctionnelle. Par exemple, la catégorie Relations contient les droits d'accès pour l'ajout de relations, la suppression de relations, la modification de relations et l'affichage de relations. Pour afficher la liste des droits d’accès prédéfinis, reportez-vous à la rubrique Droits d’accès d’espace de travail.
Un autre type d’autorisations dans Fusion Manage correspond aux autorisations du flux de travail. Ces droits d'accès limitent qui peut ou ne peut pas effectuer certaines actions dans un flux de travail (également appelées transitions). Vous pouvez accorder des droits d'accès au flux de travail aux utilisateurs de la même manière que vous accordez des droits d'accès à l'espace de travail. La différence est que vous pouvez définir vos propres droits d'accès aux flux de travail et les affecter à une ou plusieurs transitions, en fonction de vos besoins. Pour obtenir de l’aide sur les droits d’accès au flux de travail, reportez-vous à la rubrique Droits d’accès de flux de travail.
Un rôle est un ensemble de droits d'accès que vous définissez pour un espace de travail donné à partir de la fonctionnalité que vous souhaitez activer dans l'espace de travail. Les rôles peuvent contenir des droits d'accès à l'espace de travail et au flux de travail.
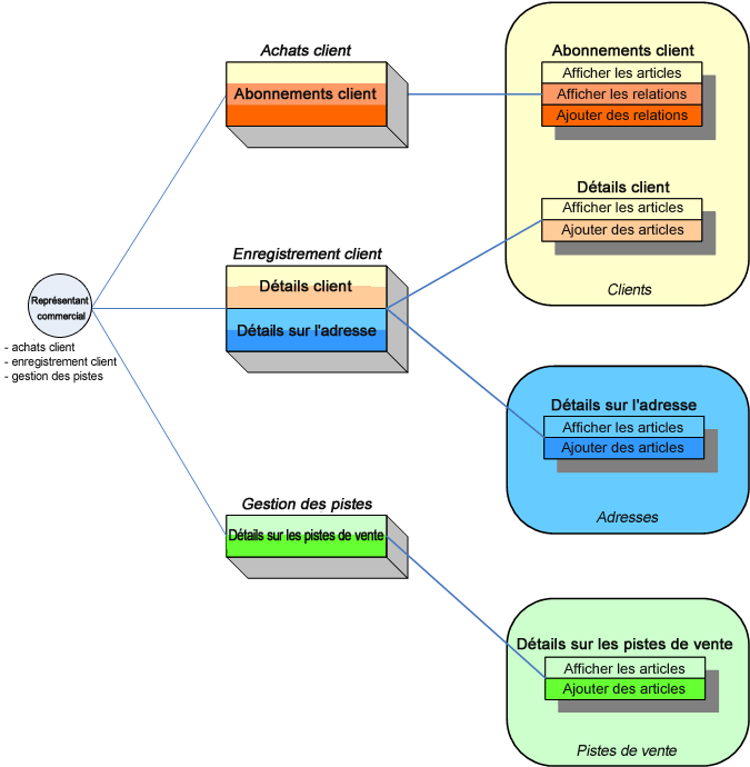
Prenez par exemple l'espace de travail Clients qui contient des détails sur le client ainsi que des informations sur son abonnement. Pour refléter ces deux fonctions distinctes dans l'espace de travail, vous devez définir deux rôles séparés. Le rôle Détails du client contient des droits d'accès tels que l'affichage, l'ajout et la suppression des détails du client. Le rôle Abonnements du client contient des droits d'accès permettant d'associer les clients dans l'espace de travail aux articles d'abonnement achetés et stockés dans un autre espace de travail.
Les groupes consistent en un ou plusieurs rôles de droits d'accès attribués et par extension, un ou plusieurs ensembles de droits d'accès. Vous pouvez créer des groupes pour refléter les départements ou les divisions au sein de votre société ou organisation et attribuez vos utilisateurs à des groupes de manières significatives.
Par exemple, le groupe Enregistrement du client auquel sont attribués les rôles Détails du client et Détails de l'adresse. Les Détails de l'adresse contiennent des droits d'accès similaires aux Détails du client, mais ces droits d'accès s'appliquent à un espace de travail différent qui contient des données d'adresse (Adresses). En attribuant des rôles au groupe Enregistrement du client de cette manière, vous pouvez associer les responsabilités Détails du client et Détails de l'adresse à l'utilisateur en une seule étape. Quant au groupe Achats du client, le rôle Abonnements du client lui est attribué.
Un utilisateur représente une seule personne disposant d’un compte pour se connecter à votre site Fusion Manage. En ajoutant un utilisateur à un ou plusieurs groupes composés de rôles, seules quelques étapes sont nécessaires pour attribuer des droits d'accès à l'utilisateur, qui reflètent ses responsabilités.
Exemple d'utilisateur, un délégué commercial dont les responsabilités consistent à gérer les enregistrements et les abonnements du client, ainsi que les clients potentiels. Pour attribuer à l'utilisateur des droits d'accès en accord avec ses responsabilités, ajoutez l'utilisateur aux groupes Achats du client et Enregistrement du client, ainsi qu'au groupe Gestion des clients potentiels. Le groupe Gestion des clients potentiels est attribué au rôle Détails des clients potentiels, qui se compose des droits d'accès requis par l'utiliser pour accéder et gérer les données dans l'espace de travail Clients potentiels.

Les types de licence vous permettent de gérer et attribuer efficacement les licences d’utilisateur de Fusion Manage. Il existe deux types de licence, Participant et Professionnel. Tous les utilisateurs ayant accès à votre site doivent disposer de l'une de ces licences. Une fois toutes les licences d'utilisateur attribuées, vous ne pouvez pas ajouter d'autres utilisateurs.
Participant
Les utilisateurs peuvent accéder aux espaces de travail en fonction de la configuration de leurs droits d'accès, mais ces droits d'accès sont automatiquement limités à la fonctionnalité en lecture seule.
Professionnel
Aucune restriction supplémentaire ne s'applique aux droits d'accès des utilisateurs.