Learn how you can assign new information to element marks using tokens.
Tokens containing:
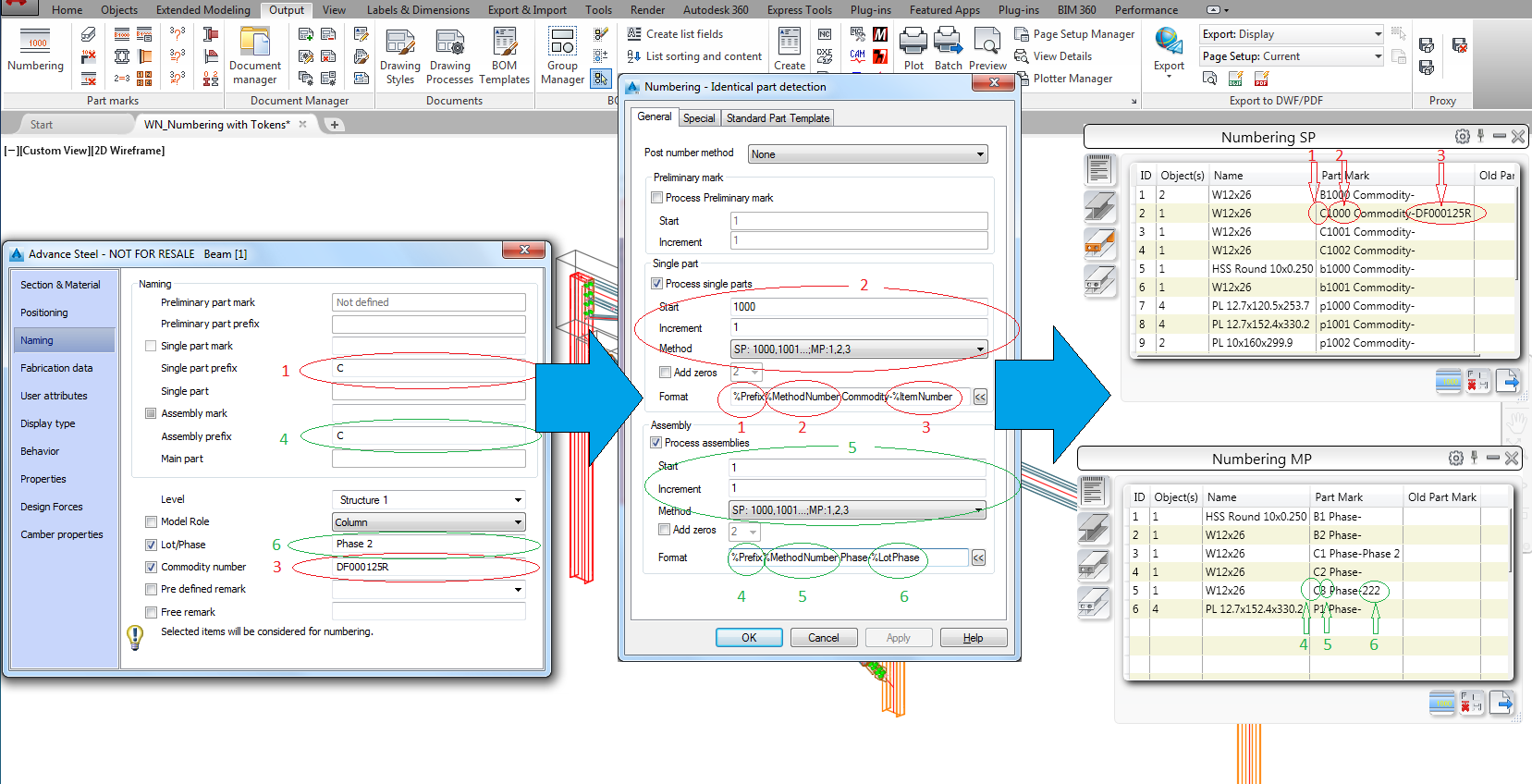
- Project data information: Project Name, Project Number, Building.
- Elements naming information: Prefix, Lot/Phase, Commodity Number.
- Elements shape information: Thickness.
- Model Name.
- Method Number.


Particularities
- You can add text notes between tokens. However, you cannot use some special characters such as - \/:*?"<>|
- The Method Number token (%MethodNumber) is mandatory. A warning will be displayed at the bottom of the Numbering dialog when it's missing.
- The Prefix token is mandatory when you activate Use Prefix in the Prefix configuration dialog - a warning will be displayed at the bottom of the Numbering dialog if this token is missing.