Client Enhancements (What's New in 2024.1)
Learn about the enhancements made to the Vault Client.
Get Folder
The new Get Folder functionality lets you download a copy of the folder structure from the Vault to the working folder without getting the files. This helps to avoid creating duplicate folders while copying or moving the folders, hence, reducing the time to manage and organize the folder structure. For more information, see Get Folder from Vault.

You can also use Get Folder while performing the Copy Folder operation. This allows you to download a copy of the folder structure to a local working folder while copying the folder to a set location. For more information, see Copy Folder.
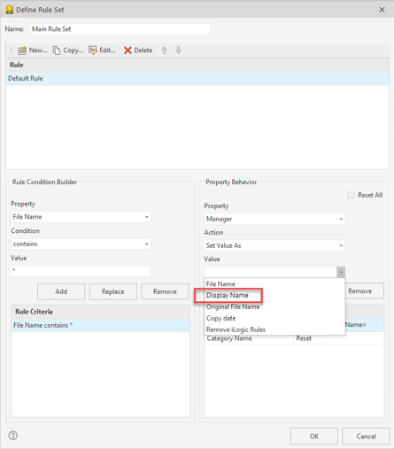
Display name mapping
Until now, if the display name and the username are different, the property value for the file property shows the display name. However, the property value is set to "User" in the Copy Design rule set behavior. With this update, you can choose the property value (User or Display name) you want to display while defining the Copy Design rule set behavior.

For more information, see Copy Design - Action Rule Sets.
