• Help Home
    • What's New in this Version
    • Installation Guide
    • Getting Started
    • Using InfoWater Pro
    • InfoWater Pro Apps
      • Allocator
      • BTX Manager
      • Calibrator
      • Criticality Assessment Manager
      • Designer
      • IWLive Manager
      • NetVIEW
      • Protector
      • Pump System Analyst
      • Pressure Zone Manager
      • Scheduler
        • Scheduler Overview
        • Scheduler Interface
        • Input Data
        • Simulation
        • Output Report
          • Scheduler - Output Report
          • Output Report - Control Schedule
          • Output Report - Detail Tab
          • Output Report - Constraint
          • Output Report - Summary
        • Export
        • Optimization
        • Quick Start Tutorial: Scheduler
      • Skeletonizer
      • WQ Calibrator
    • InfoWater Pro Suite
    • InfoSurge Pro
    • Troubleshooting in InfoWater Pro
    • How to?
    • Python Scripting
    • Contact Us
    Share
    • Email
    • Facebook
    • Twitter
    • LinkedIn
     
     

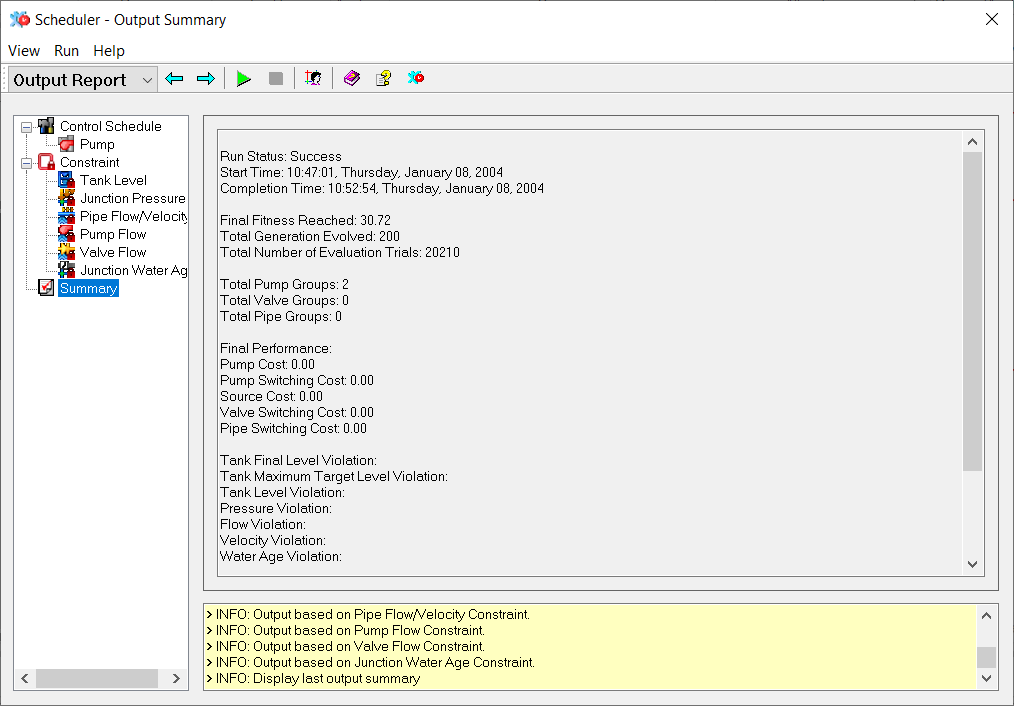
    Output Report - Summary

    The summary provides details on the optimization and the results of the successful run.

    Parent topic: Output Report

    Was this information helpful?

    Except where otherwise noted, this work is licensed under a Creative Commons Attribution-NonCommercial-ShareAlike 3.0 Unported License. Please see the Autodesk Creative Commons FAQ for more information.

    • Privacy Statement
    • Legal Notices & Trademarks
    • Report Noncompliance
    • © 2025 Autodesk Inc. All rights reserved