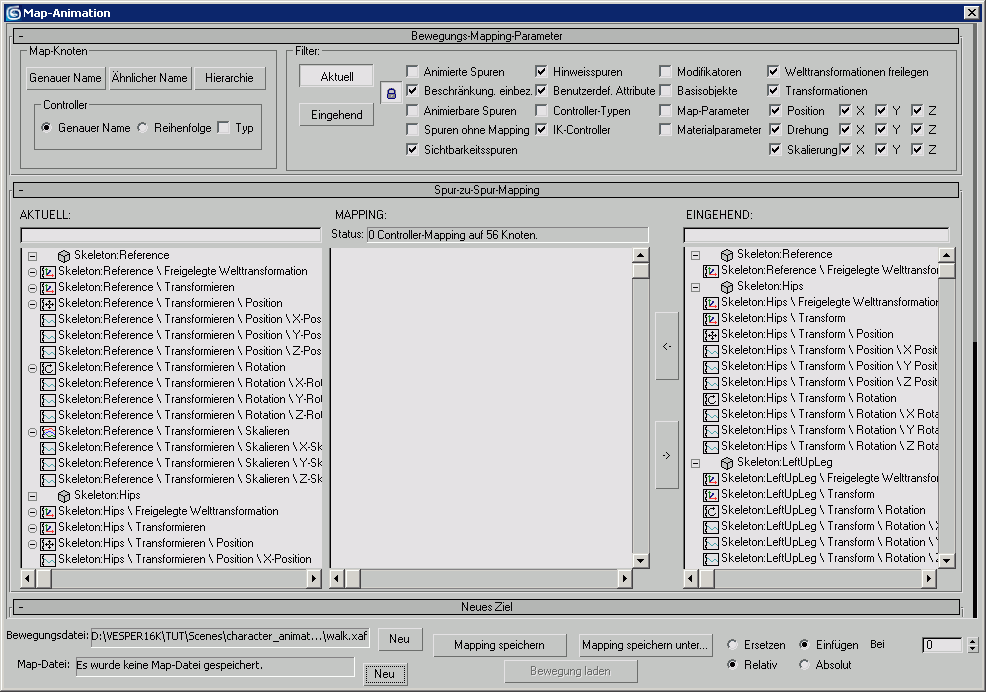
Im Dialogfeld "Animation zuordnen" können Sie eingehende Animationsspuren zuweisen, wenn Sie den Befehl Animation laden verwenden. Die Größe des Dialogfelds kann verändert werden. Es enthält drei Rollouts: zum Einrichten von Grundparametern, zum Durchführen der eigentlichen Zuordnung und zum Übertragen der Animation.
Die Grundlagen des Speicherns und Ladens von Animationen finden Sie unter So verwenden Sie die Befehle "Animation speichern" und "Animation laden"

Die meisten Steuerelemente dieses Dialogfelds befinden sich in den Rollouts.
Rollout "Bewegungszuordnung-Parameter"
Rollout "Spur-zu-Spur-Zuordnung"
Rollout "Animation übertragen"
Zeigt Pfad und Name der aktuellen Animationsdatei (XAF) an.
Dank dieser Option brauchen Sie nicht zum Dialogfeld "Animation laden" zurückkehren.
Zeigt Pfad und Name der aktuellen Map-Datei (XMM) an.
Dank dieser Option brauchen Sie nicht zum Dialogfeld "Animation laden" zurückkehren.
Klicken Sie darauf, um die aktuellen Zuordnungen in einer XMM-Datei zu speichern. Wenn im Feld Map-Datei bereits ein Dateiname angezeigt wird, wird die betreffende Datei überschrieben; andernfalls zeigt 3ds Max ein Dateidialogfeld an, in dem Sie einen Namen für die neue Datei angeben.
Speichert die aktuellen Zuordnungen in einer XMM-Datei unter einem anderen Namen. Dadurch wird das Dialogfeld "Map-Datei für XML-Animation speichern" angezeigt.
Klicken Sie darauf, um die Animation aus der XAF-Datei zu laden und die Animationsspuren entsprechend zuzuordnen.
Diese Option ist nur verfügbar, wenn das Feld "Map-Datei" einen gültigen Map-Dateinamen enthält.
Diese Optionen bestimmen, was beim Laden der Animation mit bestehenden Keys geschieht. "Ersetzen" überschreibt die Keys in der aktuellen Szene (falls vorhanden) durch die eingehende Bewegung, die am ausgewählten Frame beginnt. "Einfügen" fügt die Bewegung am ausgewählten Frame ein und verschiebt eventuell bestehende Keys an das Ende der eingehenden Bewegung. Vorgabe = Einfügen.
Diese Optionen bestimmen, wie eine eingehende Animation bestehende Werte beeinflusst. "Relativ" startet die geladene Bewegung bei den aktuellen Werten der in der Szene ausgewählten Objekte. "Absolut" setzt die Werte der Objekte in der Szene auf die der eingehenden Bewegung. Wenn Sie beispielsweise eine Figurmanipulation laden, setzt "Relativ" die Animation an die aktuelle Position der Figur, während "Absolut" die Figur zuerst an die Position der Figur in der Szene verschiebt, aus der die Animation geladen wurde. Vorgabe = Relativ.