Définir Contenu de la vue

Les règles de présentation des objets déterminent le contenu de la vue en définissant la manière dont les objets sont affichés et libellés.

Une règle de présentation des objets attribue une méthode spécifique d'affichage et d'étiquetage des objets de modèle.

Un objet de modèle agit comme un Filtre pour les objets du modèle 3D. Il est défini par le type de l'objet Advance, le rôle de modèle et un filtre supplémentaire.

Exemple :

Type d'objet Rôle Filtre supplémentaire
Poutre Colonne Avec trous
La liste des règles de présentation est disponible sur l'onglet Présentation des objets et vous pouvez y accéder :

ou

Les objets de modèle sont également affichés dans l'arborescence, sous la branche Présentation des objets.



Sélectionnez un jeu de règles de présentation des objets

Sélectionnez un jeu prédéfini de règles de présentation des objets dans la liste. Les règles existantes peuvent être renommées et d'autres définitions peuvent être ajoutées.

Bouton Fonction
Créer un jeu de règles de présentation des objets. Une copie des paramètres actuels est créée et un nouvel élément s'affiche dans la liste déroulante.
Renommer un jeu de règles de présentation des objets. Les paramètres actuels sont enregistrés sous un autre nom.

Modifier un jeu de règles de présentation des objets

Les modifications des règles de présentation des objets s'effectuent à l'aide des quatre boutons à droite de la zone "Présentation des objets". Toutes les vues contenant le jeu modifié de règles de présentation des objets sont également modifiées.

Bouton Fonction
Ajoutez une nouvelle règle de présentation des objets.
Supprimez une règle de présentation des objets.

Ajouter une nouvelle règle de présentation des objets

Une nouvelle règle de présentation des objets est créée à l'aide d'une règle existante.

  1. Sélectionnez une règle de présentation des objets à utiliser comme modèle.
  2. Cliquez sur (Ajouter).

La nouvelle règle est ajoutée au jeu de règles de présentation des objets.

Supprimer une règle de présentation des objets

  1. Sélectionnez une règle de présentation des objets à supprimer.
  2. Cliquez sur (Supprimer) pour supprimer la règle de la liste.
Remarque : La première entrée de la table ne peut pas être supprimée. Pour supprimer un élément de la première ligne de la table, il doit être déplacé vers le bas de la liste.

Modifier l'ordre de la liste

L'ordre de la liste des règles de présentation des objets est modifié à l'aide de deux boutons à flèche, et .

Dans l'affectation de l'objet du modèle, un certain ordre doit être conservé pour obtenir les résultats requis. En règle générale, la liste est traitée de haut en bas. Si un paramètre peut être appliqué, il sera utilisé. Dans le cas contraire, on passera à l'entrée suivante.

Modifier une règle de présentation des objets

Chaque règle de présentation des objets peut être modifiée en définissant la restriction géométrique, la position de profondeur, la règle de présentation et la règle d'étiquetage.



Définir les restrictions géométriques de la vue pour les objets sélectionnés du modèle

Les objets de modèle sont sélectionnés dans la section Famille d'objets sélectionnée.

Pour en savoir plus sur les objets de modèle sélectionnés, cliquez sur (Composition). Les objets de modèle peuvent être partagés par plusieurs styles et peuvent être gérés séparément, comme indiqué dans la section Objets de modèle.

Les objets sélectionnés du modèle définissent la manière dont ils sont vus dans le détail. Deux types de restrictions géométriques de la vue peuvent être définis pour chaque objet de modèle :
  • Restriction géométrique.
  • Position de profondeur.

Le nom de la présentation des objets est créé en combinant le nom de l'objet de modèle, la restriction géométrique et la position de profondeur.

Exemples : noms de présentation des objets.

Colonne - face L'objet de modèle Colonne vu en détail de face.
AttPlatesWithHoles-All-Rear Les objets de tôle Advance associés à une pièce principale et comportant des perçages, vus en détail dans n'importe quelle direction et placés derrière ou sous la pièce principale.

Restriction géométrique

Définit la direction de la vue des objets

Exemple : la poutre est vue en détail de face et les tôles sont vues de côté.

Restriction géométrique Poutres Tôle Connecteurs
Tous Tous les objets du modèle    
Face/Longueur

Poutres vues de face.

Tôles vues suivant leur longueur

 
Face et côté / face

Tôles vues de face ou de côté

Tôles vues de face

Boulons vus de face.

Li face

Poutres alignées sur les directions XY, vues de face.

Tôles vues de face ou de côté et linéaires

 
Li côté

Poutres vues de côté.

 
Li dessus  
  Eléments alignés sur les directions XY vus de dessus.
Valeur linéaire
  Eléments alignés sur les directions XY de détail.
N-Li face  
  Eléments non alignés sur les directions XY de détail vus de face.
N-Li côté  
  Poutres vues de côté et non alignées sur les directions XY. Tôles et autres éléments vus de côté et non alignés sur les directions XY  
N-Li dessus  
  Eléments vus de dessus et non linéaires.
Non linéaire
  Objets vus non alignés sur les directions XY de vue de détail.
Côté/largeur

Poutres vues de côté.

Tôles vues suivant leur largeur

 
Dessus

Objets vus de la direction du dessus de l'élément.

Dessus + face/longueur

Poutres vues de dessus ou de face.

Tôles vues du dessus ou suivant leur longueur

 
Dessus + côté/largeur

Poutres vues de dessus ou de côté.

Tôles vues de dessus ou suivant leur largeur

 

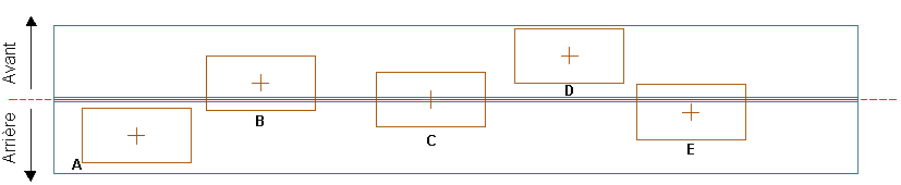
Position de profondeur

La position de profondeur est la position "Z" de l'objet par rapport à l'objet principal du détail. Les options suivantes sont disponibles :

Position de profondeur Description
N'importe lequel Sur n'importe quel côté de l'élément.
Des deux côtés Des deux côtés (avant et arrière) de l'élément principal (tôles B, C, E)
Des deux côtés, au centre Tôle C.
Des deux côtés, à l'avant au centre L'élément attaché est sur les deux côtés (avant et arrière) mais le centre est à l'avant de la pièce principale (tôle B).
Des deux côtés, à l'arrière au centre L'élément attaché est sur les deux côtés (avant et arrière) mais le centre est à l'arrière de la pièce principale (tôle E).
Avant (du centre) Le centre de l'élément attaché est à l'avant de la pièce principale (tôles B, D).
Avant (entièrement) L'intégralité de l'élément attaché est à l'avant de la pièce principale (tôle D)
Arrière (du centre) Le centre de l'élément attaché est à l'arrière de la pièce principale (tôles A, E).
Arrière (entièrement) Le centre de l'élément attaché est à l'arrière de la pièce principale (tôle A).


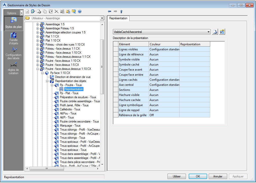
Définir la règle de présentation

La règle de présentation contient des paramètres de couleur et de type de ligne pour chaque représentation d'objet dans le détail.

  1. Dans la zone Conditions de représentation, sélectionnez une règle de présentation dans la liste.
  2. Cliquez sur (Composition) pour afficher la définition de la règle de présentation sélectionnée.


Elément Représentation
Corps visible Lignes solides visibles.
Axe Seuls les axes sont visibles.
Symboles Symboles.
Sections coupées Plan de coupes de solides avec boîte de modèle.
Corps masqué Lignes masquées.
Ligne médiane Ligne médiane (centre) de l'objet.
Coupe transversale Coupe transversale de l'objet.
Hachure Les perçages sont hachurés.
Ligne simplifiée Les poutres s'affichent uniquement avec une ligne simplifiée.

Dans le cas d'une ligne simplifiée, le type de ligne et l'espacement sont pris en compte.



Exemples :

Objets Corps visible Axe Symboles Corps masqué
Boulons  
Perçages      
Poutres  

Définir la règle de labellisation

La règle de labellisation contient des paramètres pour le contenu, la disposition et l'agencement d'un label.

  1. Dans la section "Configuration des labels", sélectionnez une règle de labels dans la liste.
  2. Cliquez sur (Composition) pour modifier la règle sélectionnée. Les règles d'étiquetage peuvent être partagées par plusieurs styles et peuvent être gérées séparément, comme indiqué dans Stratégies d'étiquetage.