Share

Maintain system integrity through workflow management

Fusion Manage Extension

This feature is part of an extension. Extensions are a flexible way to access additional capabilities in Fusion. Learn more.

Note:

Updated features and workspaces described in this topic are being rolled out gradually to customers. Contact your Autodesk representative for more detail.

Explore the workflow editor

Workspaces that are of the type Basic workspace with workflow or Revisioning workspace have a section that enables you to manage the workflow that governs the lifecycle of the items in the workspace or in a related workspace.

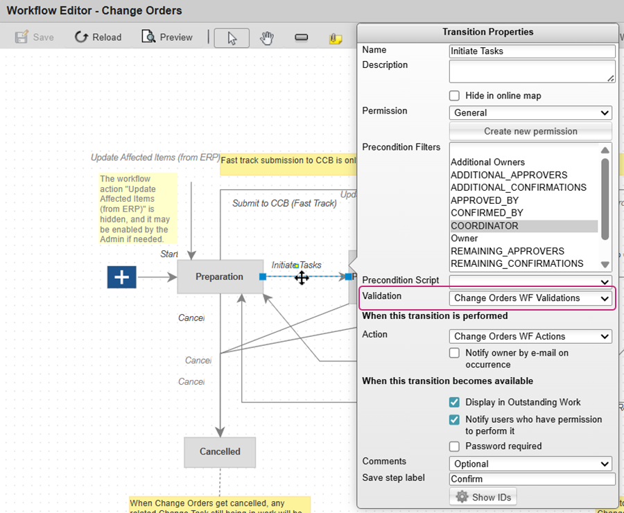
By default, your site has been configured with workflows that make use of built-in scripts when certain states are reached. For instance, in the Change Orders workspace, double-click to open the Initiate Tasks transition. Notice that there is a validation script that checks if certain conditions are met before progressing to the Perform Change state.

validation script

As you can see, many workflows are quite involved and changes to them should not be taken lightly as it is possible to easily unlink something or end up with undesirable results.

Recommendations

  • Maintain workflows as they are as modifying them could lead to unexpected results.
  • Explore the workflows first to better understand how the workflow editor behaves. Double-click on each transition and state to see what the settings are, but do not save any changes when closing the editor. See Workflow Management for information on managing workflows.
  • See Change management to get a better understanding of what the overall change process is.
  • Speak to your Autodesk representative to discuss any changes you want to make before attempting to make them yourself.

Manage the quick release process

The Quick Release action launched from within the Manage tab in the Fusion desktop client enables you to transition a component or drawing to Pre-Production without using a change order. While this might be useful for quickly releasing the items to Pre-Production without requiring formal approval, there are administration settings that control this behavior. By default, a Quick Release has been configured with "Go to Pre-Production" and "Revise to Pre-Production" lifecycle options.

Recommendations

  • Retain the Quick Release settings as they are as modifying them can lead to undesirable results as shown in the following image.

    quick release error

Was this information helpful?