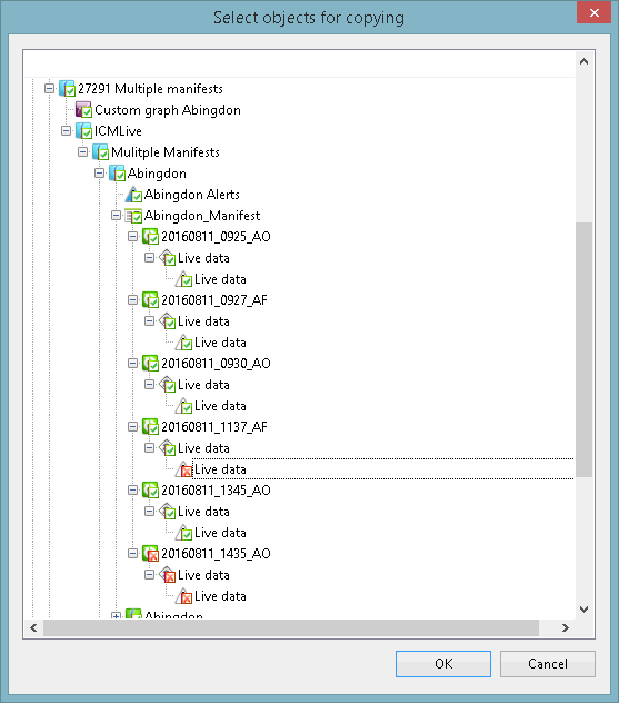
This dialog is displayed when you right-click a Manifest in the Explorer Window or a transportable database and select the Copy manifest objects option from the popup menu.
It is used to choose which database items, associated with the manifest, are to be included in the copy operation.
The dialog displays a hierarchical or tree view of all items in the database.
By default, all items which are associated with the manifest being copied are expanded (-) and are highlighted with a check (
) to indicate that they are selected. Non-applicable items are not expanded (+) and a cross (
) is displayed to indicate that they are not selected.
You can click on any selected associated item to de-select it. If you de-select an associated item at the top of a hierarchy, then all sub-items are also de-selected.
Note that any item, which is not associated with a manifest that is being copied, is not selectable.
Click OK to copy the selected items and close the window.
Click Cancel to cancel the copy operation and close the window.
